EasyManua.ls Logo

Delta AS-FOPC02 - Page 249

Delta AS-FOPC02
632 pages
Print Icon
To Next Page IconTo Next Page
To Next Page IconTo Next Page
To Previous Page IconTo Previous Page
To Previous Page IconTo Previous Page
Loading...
Chapter 7 Temperature Measurement Module AS04/08TC
7- 53
7_
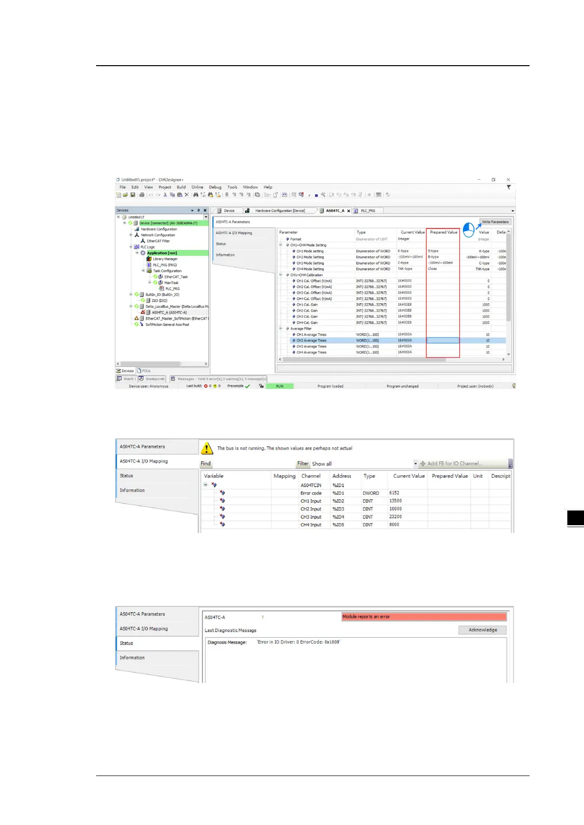
7.4.3 Online Mode
(3) Select the module and click Login on the tool bar to go to Online Mode. You can monitor all configuration
parameters. Vaules in the column of Prepared Value are configurable online. After editing the values in
the Prepared Value column, click Write Parameter to confirm the change.
(4) You can monitor the values, status, error codes in each channel from the I/O Mapping tab.
(5) You can monitor the current status and error codes from the Status tab.

Table of Contents

Related product manuals