EasyManua.ls Logo

Delta AS-FOPC02 - Page 415

Delta AS-FOPC02
632 pages
Print Icon
To Next Page IconTo Next Page
To Next Page IconTo Next Page
To Previous Page IconTo Previous Page
To Previous Page IconTo Previous Page
Loading...
Chapter 10 Function Cards
10-47
10
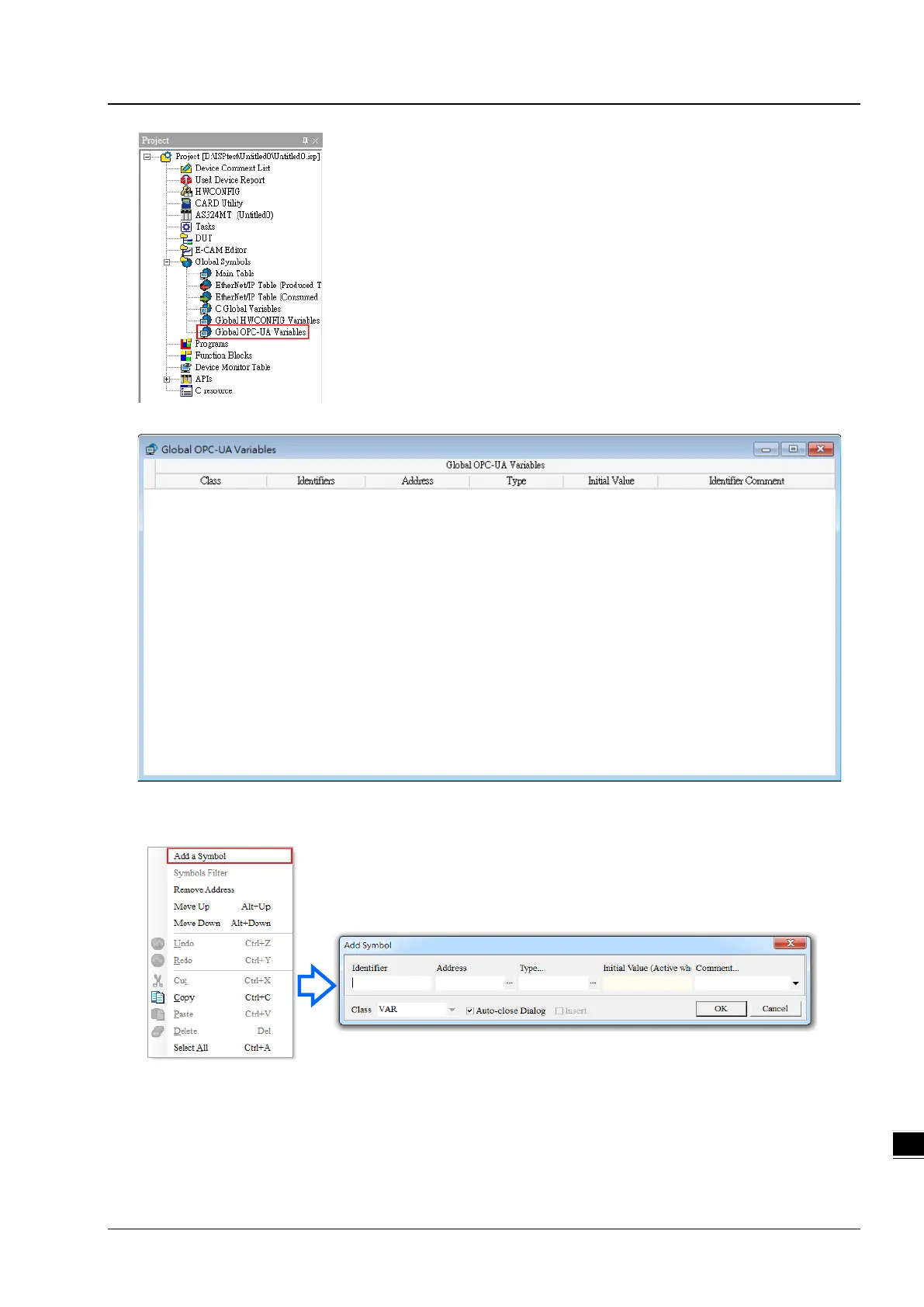
(2) Right-click on the Global OPC-UA Variables setting table to see the context menu. Click Add a Symbol to open the
setting page.
(3) Set up the OPC-UA tag. See the following example for reference.

Table of Contents

Related product manuals