EasyManua.ls Logo

Delta AS-FPFN02 - Page 189

Delta AS-FPFN02
632 pages
Print Icon
To Next Page IconTo Next Page
To Next Page IconTo Next Page
To Previous Page IconTo Previous Page
To Previous Page IconTo Previous Page
Loading...
Chapter 6 Temperature Measurement Module AS04/06RTD
6- 31
6_
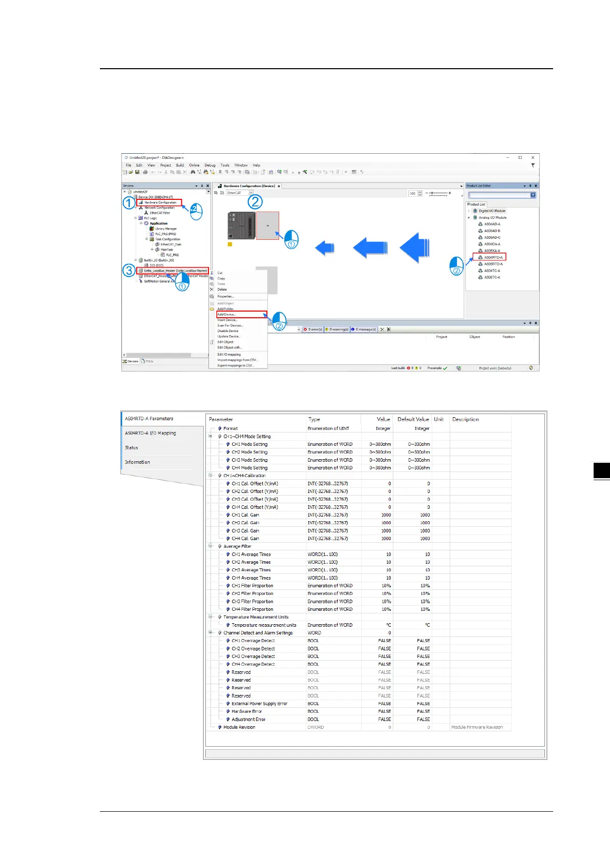
(3) Select modules:
Double-click the module name in the Hardware Configuration area.
or Double-click the module name shown in the node.
(4) Module parameter setting page:

Table of Contents

Related product manuals