EasyManua.ls Logo

Delta AS04DA-A - Page 189

Delta AS04DA-A
632 pages
Print Icon
To Next Page IconTo Next Page
To Next Page IconTo Next Page
To Previous Page IconTo Previous Page
To Previous Page IconTo Previous Page
Loading...
Chapter 6 Temperature Measurement Module AS04/06RTD
6- 31
6_
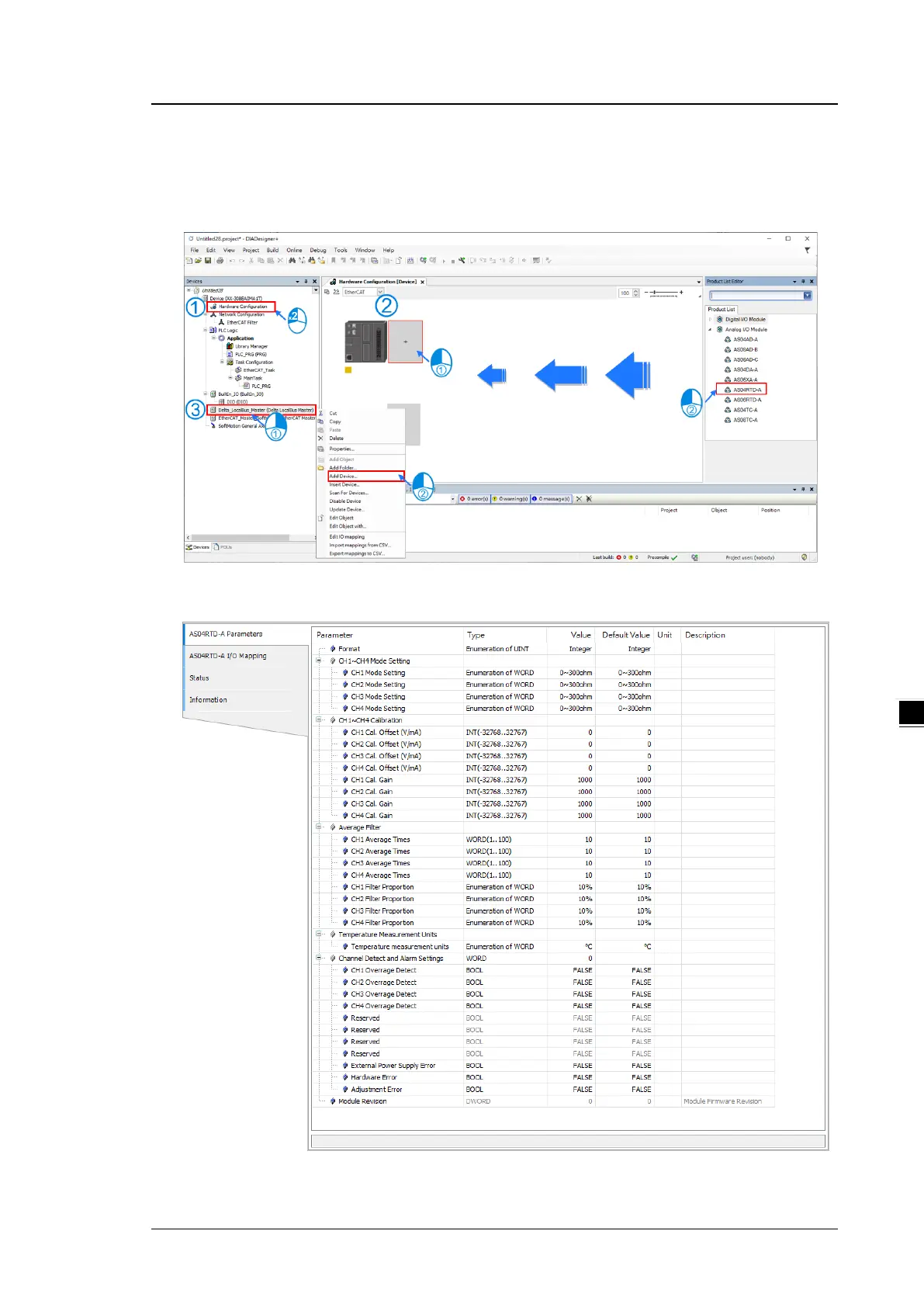
(3) Select modules:
Double-click the module name in the Hardware Configuration area.
or Double-click the module name shown in the node.
(4) Module parameter setting page:

Table of Contents

Related product manuals