EasyManua.ls Logo

FUTABA GPB-1 - Page 5

FUTABA GPB-1
15 pages
Print Icon
To Next Page IconTo Next Page
To Next Page IconTo Next Page
To Previous Page IconTo Previous Page
To Previous Page IconTo Previous Page
Loading...
5
*It is not possible to write the data
of the CGY heli gyro to the data of
the GYA553 gyro.
*GPB-1 can set the servo
parameters by connecting the
S.BUS / S.BUS2 servo and
the battery to the Gx port with
a 2-way hub.
*GPB-1 can only save the data for
the last loaded one model.
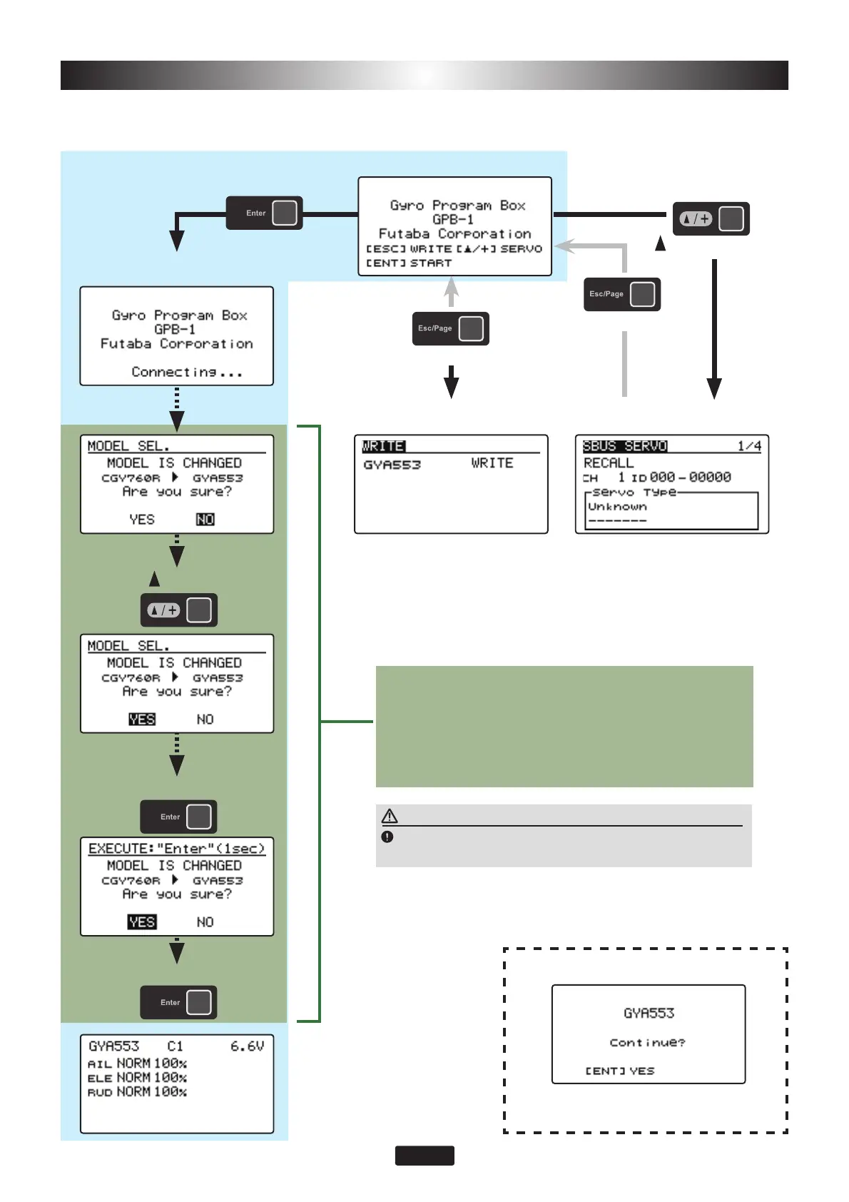
:KHQ*3%VWDUWVXSZLWKSRZHURQWKHRSHQLQJVFUHHQLVGLVSOD\HG¿UVW
OpeningScreen
GYA553HomeScreen
[ /+]Pressandhold
[ /+]Press
[Enter]Pressandhold
[Esc/Page]Pressandhold
[Esc/Page]Pressandhold
[Enter]Press
[Enter]Pressandhold
UsingitforthefirsttimeoriftheheliGyroCGY
dataisloadedinGPB-1,changetoGYA553withthis
procedure.
ThisstepisskippedwhenusingwithGYA553fromthe
secondtimeonward.
OpeningScreen
OpeningScreen
*IfGyroisnotconnectedtoGPB-1,pressandholdthe
Enterkeyfromtheopeningscreentomovetothisscreen.
PresstheEnterkey,theGYA533settingdata
savedinGPB-1isdisplayed.
WRITE screen SBUS SERVO screen
Read the setting data of the connected
GYA553 into GPB-1 and save it.
Write the current setting data
of the GPB-1 to the GYA553.
Parameter setting menu
for S.BUS servo.
CAUTION
SincethedataofGYA553orGPB-1isrewritteneachpowerup,
alwayschecktheoperationkey.