EasyManua.ls Logo

Daewoo DW-Q73D2N-LS - Page 51

Daewoo DW-Q73D2N-LS
73 pages
Print Icon
To Next Page IconTo Next Page
To Next Page IconTo Next Page
To Previous Page IconTo Previous Page
To Previous Page IconTo Previous Page
Loading...
50
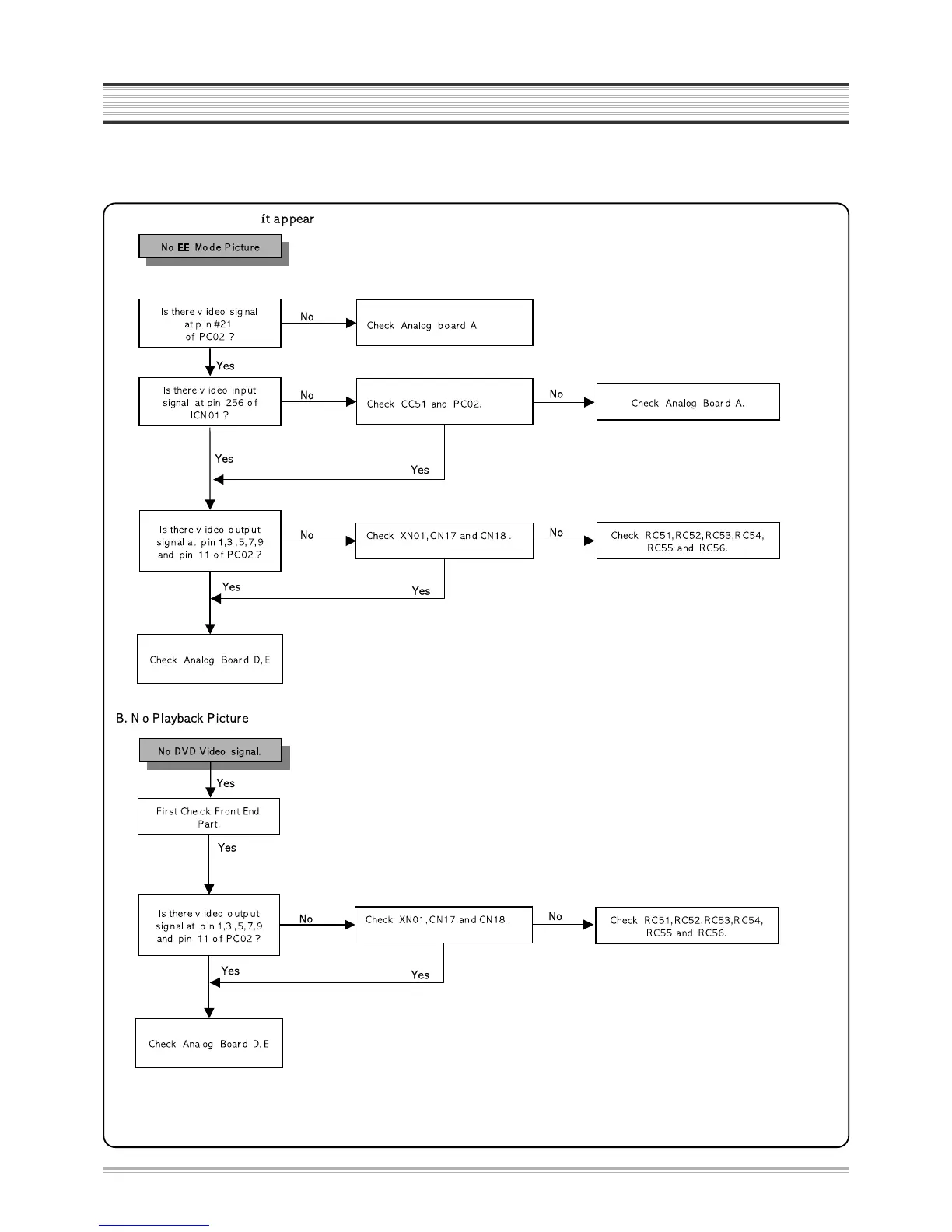
TROUBLESHOOTING

Related product manuals