EasyManua.ls Logo

Midea MCD-18HRFN1-QRC8 - E8 malfunction

Midea MCD-18HRFN1-QRC8
159 pages
To Next Page IconTo Next Page
To Next Page IconTo Next Page
To Previous Page IconTo Previous Page
To Previous Page IconTo Previous Page
Loading...
Troubleshooting
Electrical Control System 145
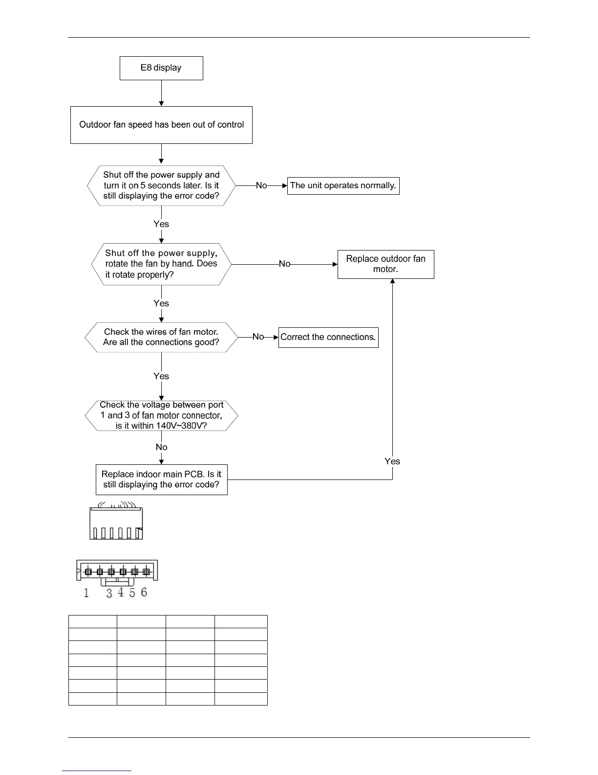
2.4.4.8. E8 malfunction
DC motor voltage input and output
NO. Color Signal
V
oltage
1 Red Vs/Vm
140380V
2 --- --- ---
3 Black GND 0V
4 White Vcc 13.5~16.5V
5 Yellow Vsp 0~6.5V
6 Blue FG 15V

Table of Contents

Related product manuals