EasyManua.ls Logo

Quantum QG-4000

Quantum QG-4000
493 pages
To Next Page IconTo Next Page
To Next Page IconTo Next Page
To Previous Page IconTo Previous Page
To Previous Page IconTo Previous Page
Loading...
Chapter 6 Diagrams
HF Series X-ray Generator - Service Manual Revision W
Quantum Medical Imaging, LLC 6-18
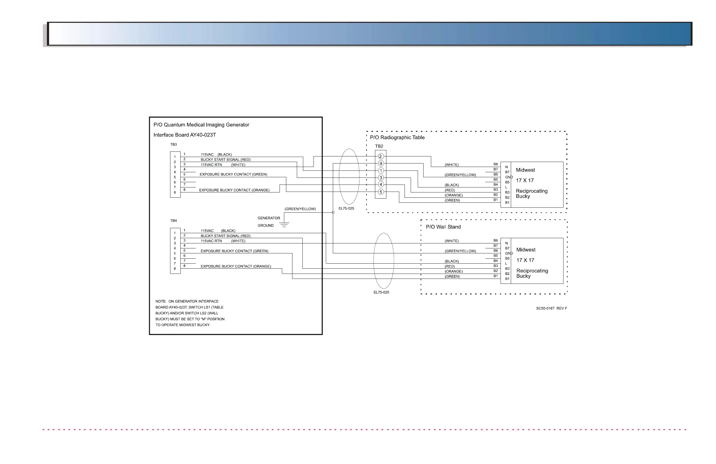
Figure 6-11. 17 x 17 Midwest Bucky Interconnection
Diagram
NOTE:
ON SYSTEMS USING FOUR (4) WIRE MULTI-CONDUCTOR BUCKY
CABLE, CONNECT "BUCKY ON" SIGNAL (RED WIRE) TO LINE (B4)
TERMINAL ON BUCKY. (THE 115VAC (BLACK WIRE) CONNECTION

Table of Contents

Related product manuals