EasyManua.ls Logo

ST STM32L4 - Page 136

ST STM32L4
213 pages
Print Icon
To Next Page IconTo Next Page
To Next Page IconTo Next Page
To Previous Page IconTo Previous Page
To Previous Page IconTo Previous Page
Loading...
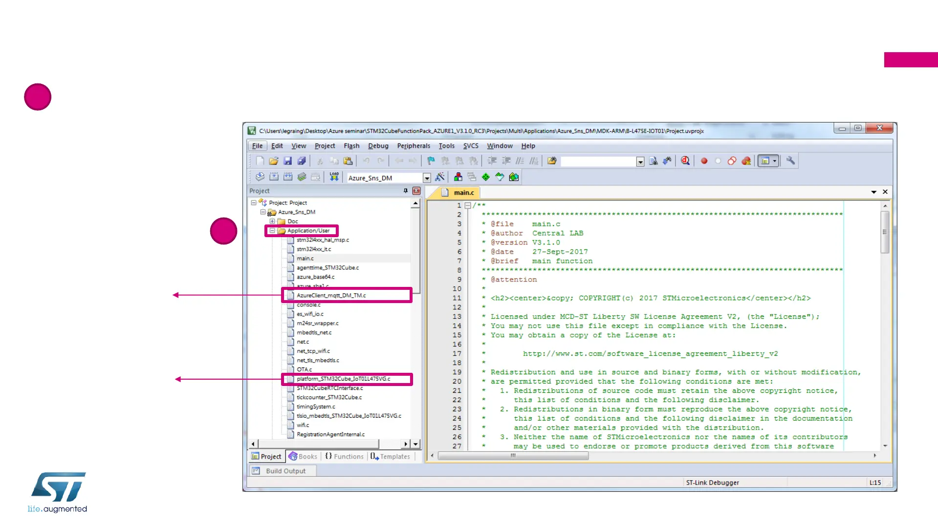
Step 7: Open Keil Project
(Cont’d)
Expand Application/User Group in Project Explorer window
136
3
Azure sample
application
Platform dependent
functions
3