EasyManua.ls Logo

ST STM32L4 - Page 52

ST STM32L4
213 pages
Print Icon
To Next Page IconTo Next Page
To Next Page IconTo Next Page
To Previous Page IconTo Previous Page
To Previous Page IconTo Previous Page
Loading...
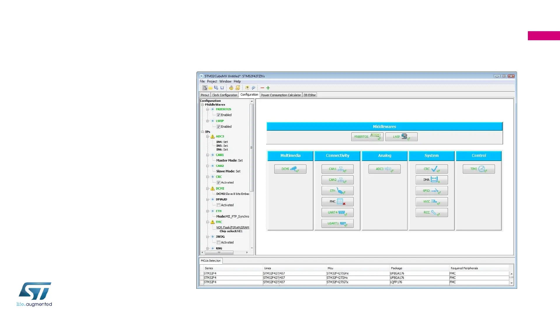
STM32CubeMX : Peripheral Configuration
Global view of used
peripherals and
middleware
Highlight of
configuration errors
Manage:
GPIO
Interrupts
DMA
52

Related product manuals