EasyManua.ls Logo

ST STM32L4 - Page 67

ST STM32L4
213 pages
Print Icon
To Next Page IconTo Next Page
To Next Page IconTo Next Page
To Previous Page IconTo Previous Page
To Previous Page IconTo Previous Page
Loading...
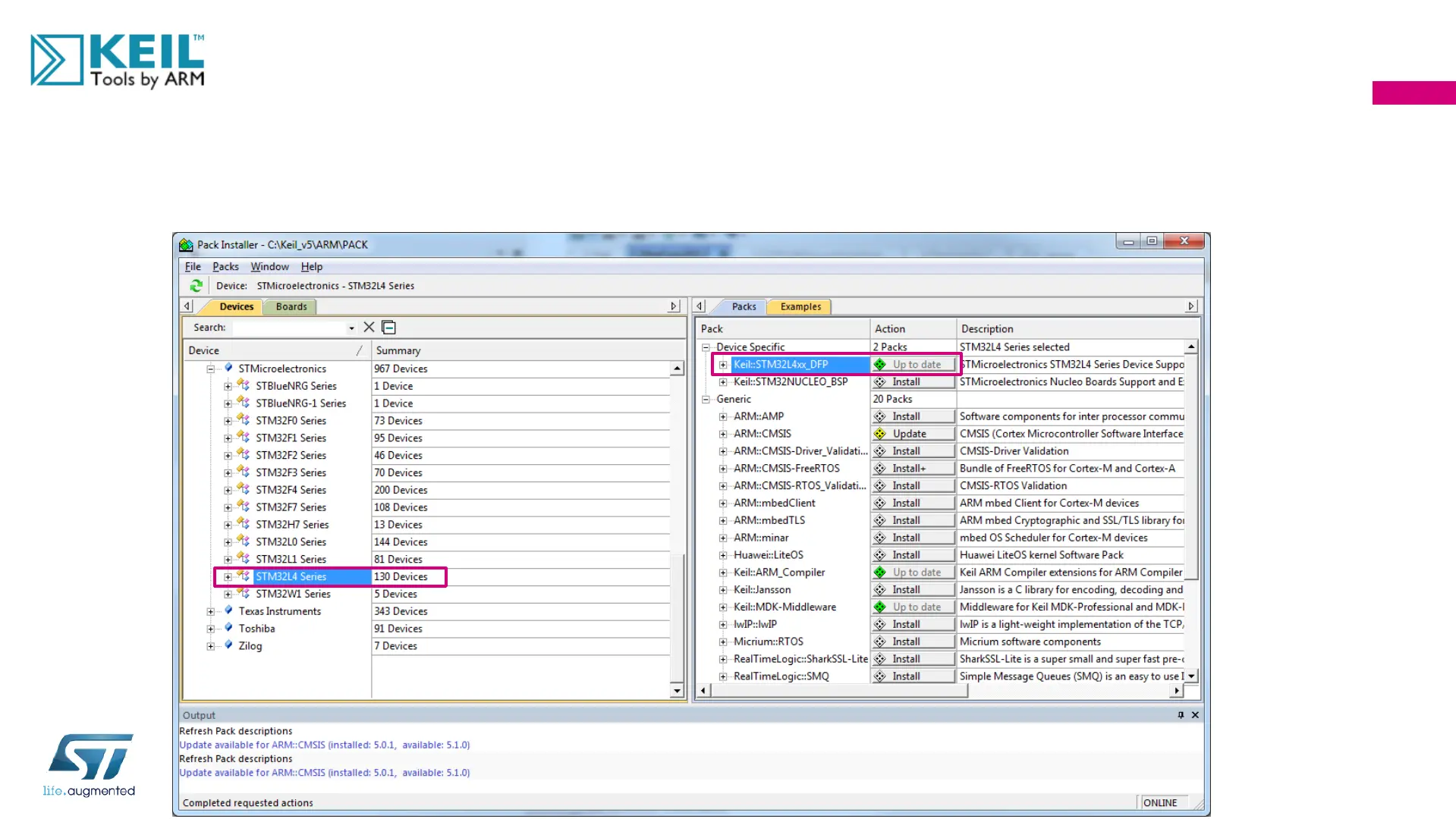
Step 3. Keil Software Packs
67
After the STM32L4 Pack is installed, the Pack installer can be closed