EasyManua.ls Logo

Basler BE1-11f - Page 17

Basler BE1-11f
24 pages
Print Icon
To Next Page IconTo Next Page
To Next Page IconTo Next Page
To Previous Page IconTo Previous Page
To Previous Page IconTo Previous Page
Loading...
9424200772 Rev D 11
BE1-11 Quick Start Guide
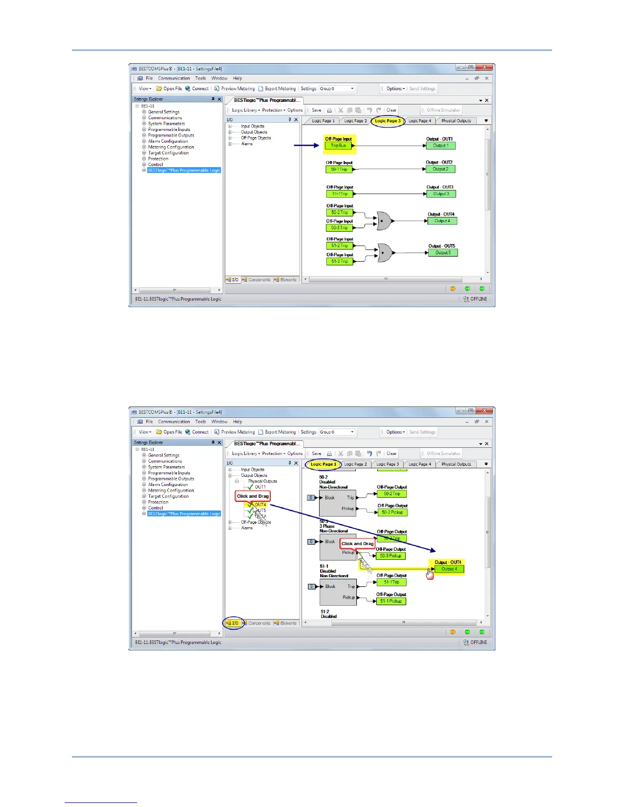
Figure 15. BESTlogicPlus Logic Page 3
Step 10: In this step, the Pickup output of the 50-3 element is connected to Output 4. When the Pickup
output of the 50-3 element is true, the label of Output 4 is displayed in the fault report and/or
sequence of events report. The label is named in Step 12. Click the Logic Page 1 tab and then
click the I/O tab at the bottom. Expand Output Objects and then Physical Outputs. Click and
drag OUT4 over to the logic diagram. Click on the Pickup output of the 50-3 element and drag it
to the input of OUT4 to make a connection. Refer to Figure 16.
Figure 16. BESTlogicPlus Programming OUT4
Step 11: In this step, the Pickup output of the 50-3 element is connected to User Alarm 1. When the
Pickup output of the 50-3 element is true, the label of the user alarm is displayed on the Alarms
screen on the front-panel display and in the fault report and/or sequence of events report. The
label is named in Step 13. Click the Logic Page 1 tab and then click the Elements tab at the
bottom. Locate the User Alarm 1 element. Click and drag USERALM1 over to the logic diagram.
Click on the Pickup output of the 50-3 element and drag to the input of USERALM1 to make a
connection. Refer to Figure 17.

Related product manuals