EasyManua.ls Logo

Canon MP970 - Page 40

Canon MP970
88 pages
Print Icon
To Next Page IconTo Next Page
To Next Page IconTo Next Page
To Previous Page IconTo Previous Page
To Previous Page IconTo Previous Page
Loading...
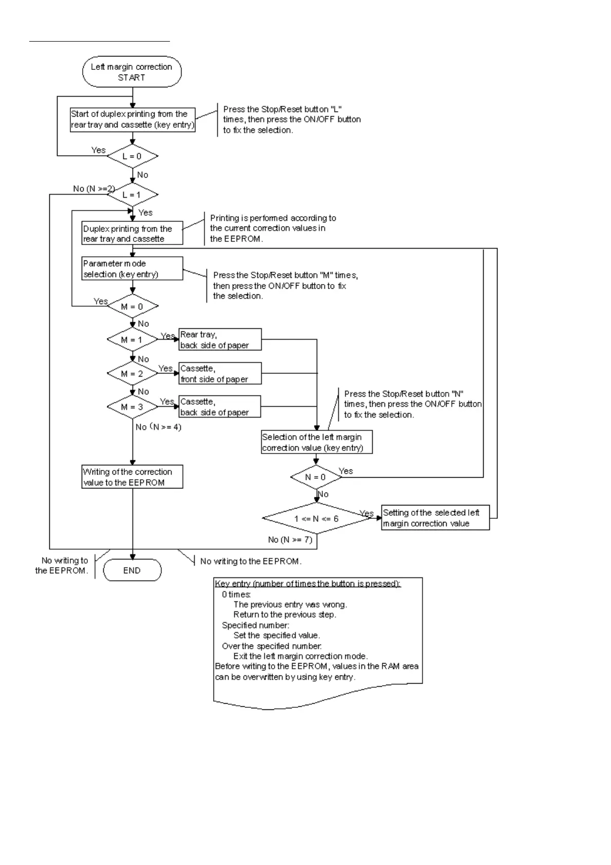
Left margin correction flowchart:
38 / 45

Related product manuals