EasyManua.ls Logo

Delta VFD1320CP43B-21 - Page 664

Delta VFD1320CP43B-21
868 pages
Print Icon
To Next Page IconTo Next Page
To Next Page IconTo Next Page
To Previous Page IconTo Previous Page
To Previous Page IconTo Previous Page
Loading...
Chapter 15 CANopen OverviewCP2000
15-9
Index 6041
1514 1312
11 10 9 8 7 6 5 4 3 2 1 0
Reserved Operation
Internal
limit
active
Tar get
reached
Remote Reserved Warning
Switch
on
disabled
Quick
stop
Voltage
enabled
Fault
Operation
enable
Switch
on
Ready to
switch on
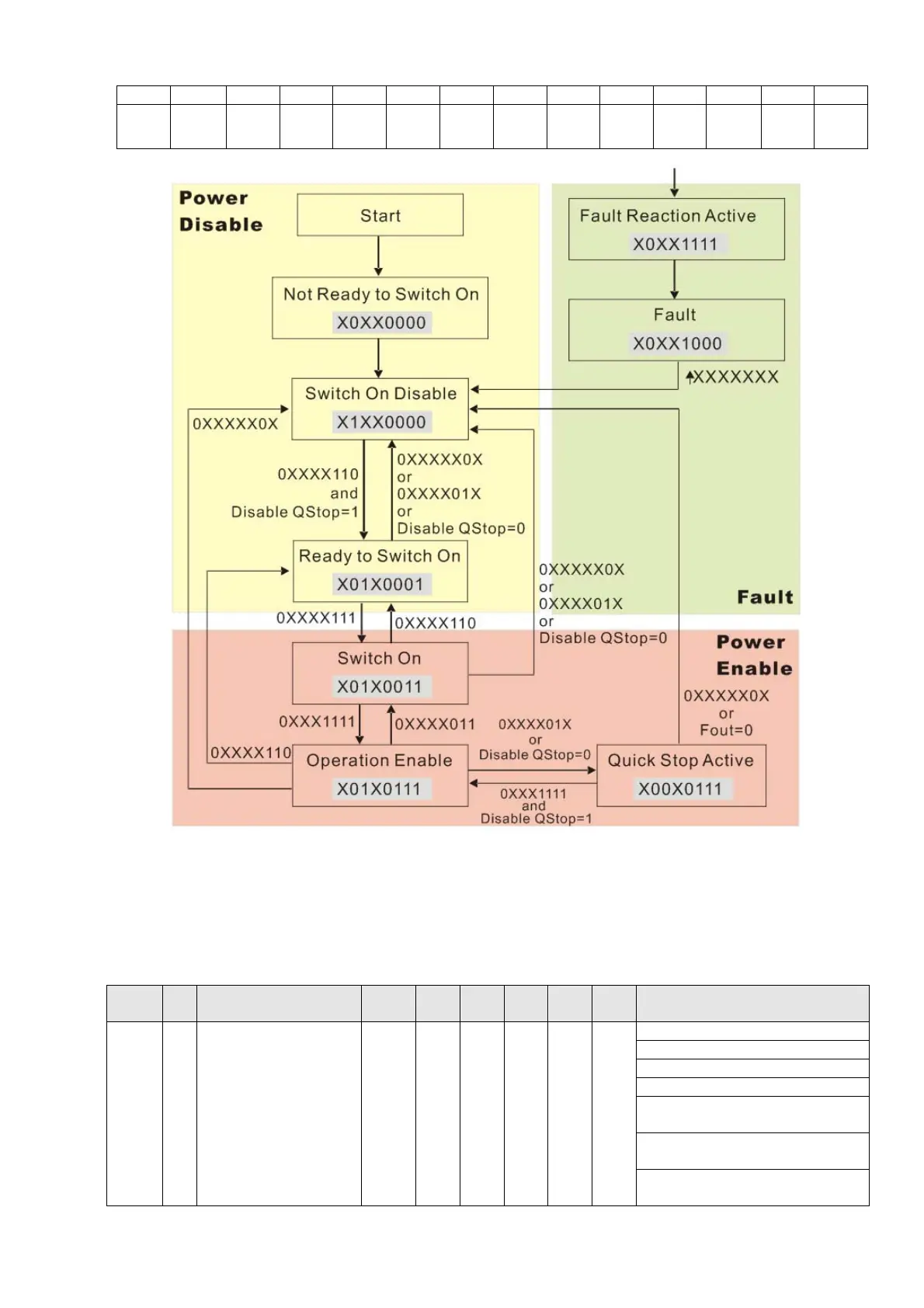
Set command 6040=0xE, then set another command 6040 =0xF. Then you can switch the motor
drive to Operation Enable. The Index 605A determines the lines from Operation Enable when the
control mode changes from Quick Stop Active. When the setting value is 1–3, both lines are active,
but when the setting value of 605A is not 1–3, once the motor drive is switched to Quick Stop Active,
it is not be able to switch back to Operation Enable.
Index Sub Definition Default R/W Size Unit
PDO
Map
Mode note
605Ah 0 Quick stop option code 2 RW S16 No
0: disable drive function
1: slow down on slow down ramp
2: slow down on quick stop ramp
3: slow down on the current limit
5: slow down on slow down ramp
and stay in QUICK STOP
6: slow down on quick stop ramp
and stay in QUICK STOP
7: slow down on the current limit
and stay in Quick stop

Table of Contents

Related product manuals