EasyManua.ls Logo

Midea SMK-D140HHN1-3 - Page 23

Midea SMK-D140HHN1-3
83 pages
Print Icon
To Next Page IconTo Next Page
To Next Page IconTo Next Page
To Previous Page IconTo Previous Page
To Previous Page IconTo Previous Page
Loading...
High Temperature Hydro Module
202003 21
Service
Manual
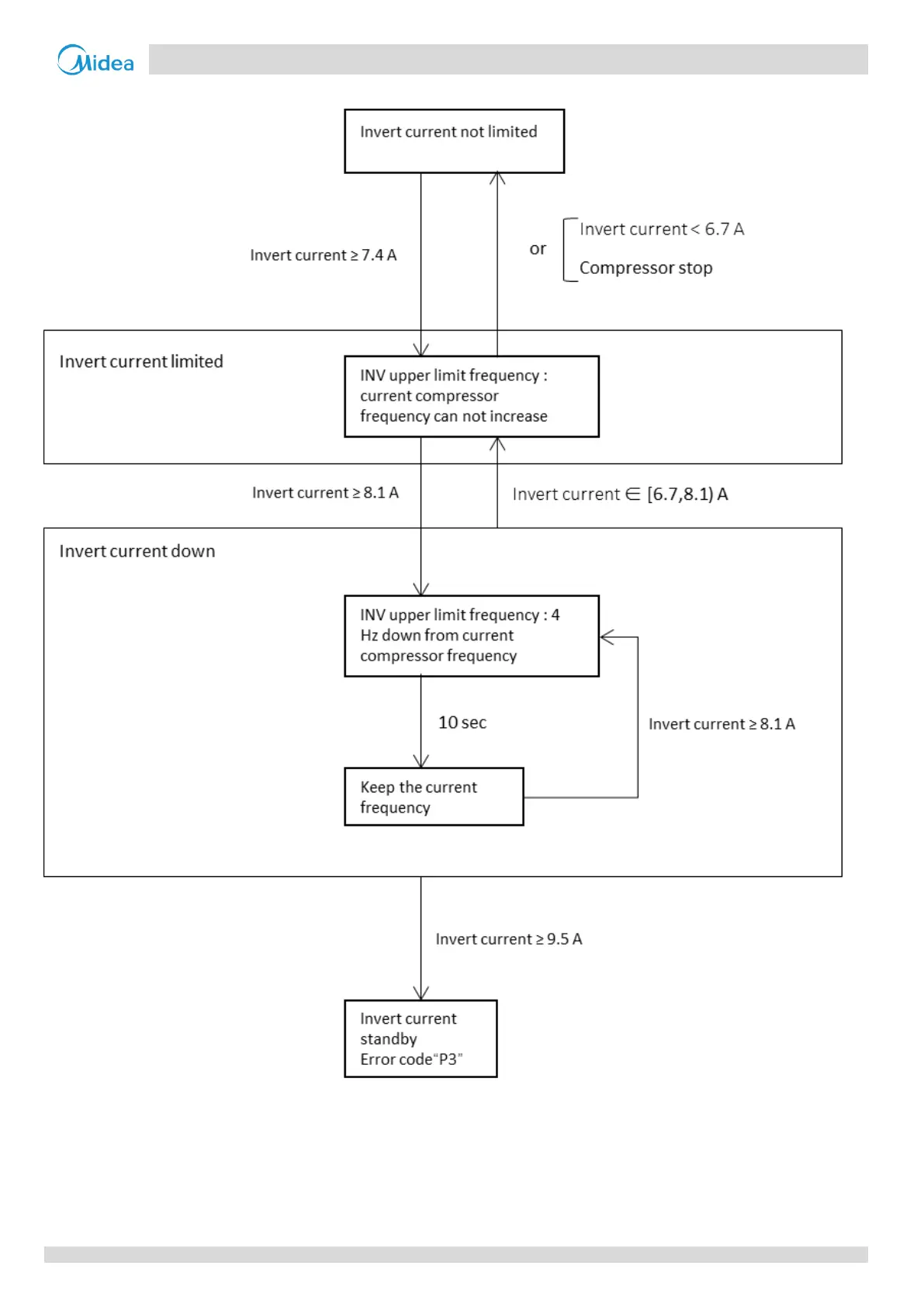
Compressor current limits the frequency protection

Other manuals for Midea SMK-D140HHN1-3

Related product manuals