EasyManua.ls Logo

ST STM32L4 - Page 140

ST STM32L4
213 pages
Print Icon
To Next Page IconTo Next Page
To Next Page IconTo Next Page
To Previous Page IconTo Previous Page
To Previous Page IconTo Previous Page
Loading...
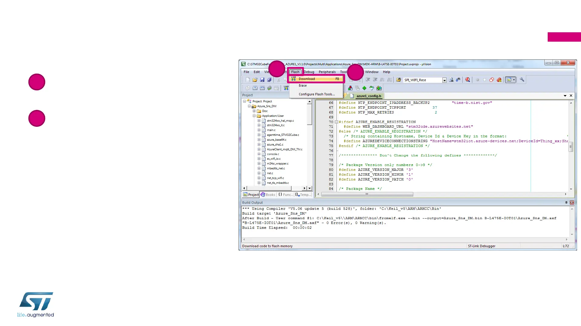
Step 10: Program IoT node
Click on Flash menu
Click on Download
Progress can be monitored in
the bottom left status bar.
Your IoT node should now be
programmed
140
1
2
1
2