EasyManua.ls Logo

AEM 30-5501 - Page 18

AEM 30-5501
57 pages
Print Icon
To Next Page IconTo Next Page
To Next Page IconTo Next Page
To Previous Page IconTo Previous Page
To Previous Page IconTo Previous Page
Loading...
18
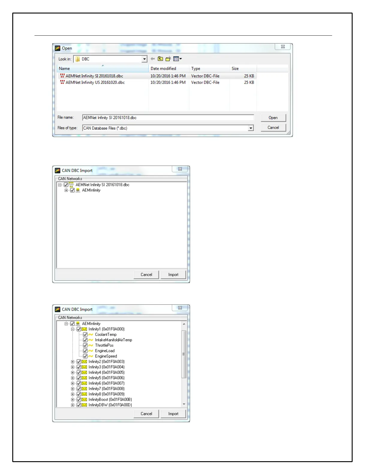
Available .dbc files will be located in the \Documents\AEM\DashDesign\DBC folder. Selecting a file will open
the import dialog.
The levels can be expanded by clicking on the plus symbol.

Other manuals for AEM 30-5501

Related product manuals