EasyManua.ls Logo

Citizen CL-E720 - Adding Library to Your.Net Project

Citizen CL-E720
95 pages
Print Icon
To Next Page IconTo Next Page
To Next Page IconTo Next Page
To Previous Page IconTo Previous Page
To Previous Page IconTo Previous Page
Loading...
CITIZEN Android Label Print SDK Programming Manual
8
1.3.Adding library to your .net project
Adding Library
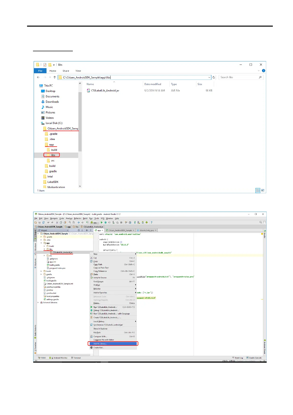
Place the library file in the <project>\app\libs” folder as below.
Start up the AndroidStudio, Right-click the CSJLabelLib_Android.jar of libs in the folder, please select
the Add As Library …”.

Table of Contents

Other manuals for Citizen CL-E720

Related product manuals