EasyManua.ls Logo

Doosan M0617 - Save Task as

Doosan M0617
253 pages
Print Icon
To Next Page IconTo Next Page
To Next Page IconTo Next Page
To Previous Page IconTo Previous Page
To Previous Page IconTo Previous Page
Loading...
161
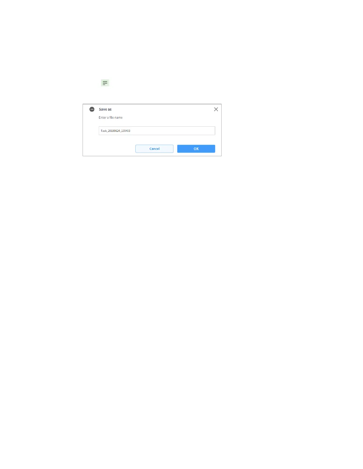
9.1.3 Save Task As
To save a task as different file, follow these steps:
1 Tap the "Menu" button and tap the “Save as” button.
2 When the Save as window appears, enter the task name and tap the Confirm button.
When the save is complete, the Save Complete window appears.

Table of Contents

Other manuals for Doosan M0617

Related product manuals