EasyManua.ls Logo

Foxconn 45GMX - Online Update

Foxconn 45GMX
73 pages
Print Icon
To Next Page IconTo Next Page
To Next Page IconTo Next Page
To Previous Page IconTo Previous Page
To Previous Page IconTo Previous Page
Loading...

4
2. Online Update
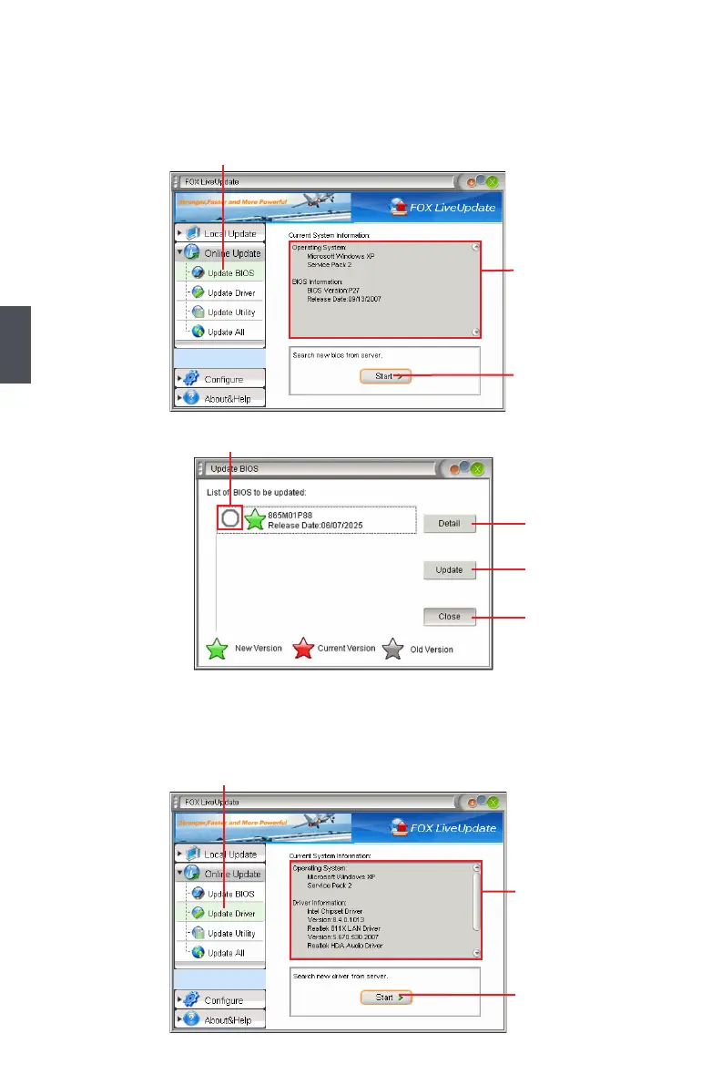
2-1 Online Update - Update BIOS
This page lets you update your system BIOS from Internet. Click “start”, it will search the new

2-2 Online Update - Update Driver
This page lets you update your system drivers from Internet. Click “start”, it will search the new

Click here
Current information
Search new BIOS
from Internet
Browse detailed
information
Update BIOS
Close the window
Select BIOS to update
Click here
Current information
Search new drivers
from Internet

Related product manuals