EasyManua.ls Logo

Genmitsu 4040-PRO MAX - Page 29

Genmitsu 4040-PRO MAX
104 pages
Print Icon
To Next Page IconTo Next Page
To Next Page IconTo Next Page
To Previous Page IconTo Previous Page
To Previous Page IconTo Previous Page
Loading...
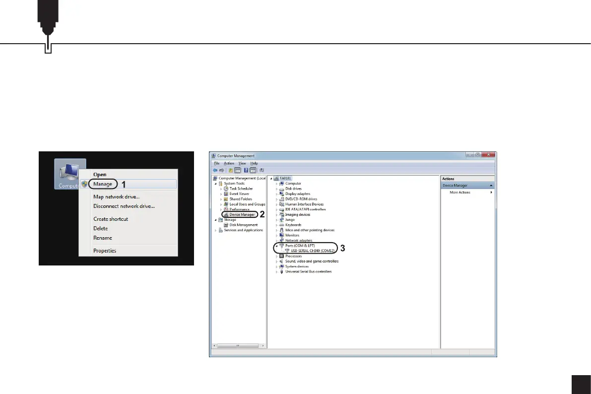
2. To Determine your Machines’ COM port:
• Windows XP: Right-click on "My Computer”, select "Manage", and select "Device Manager".
• Windows 7: Click "Start" > Right-click "Computer” > Select "Manage" > Select "Device Manager" from the left pane.
• In the tree, expand "Ports (COM & LPT)".
• Your machine will be the USB Serial Port (COMX), where the "X" represents the COM number, for example, COM12.
• If there are multiple USB serial ports, right-click each one and check the manufacturer, the machine will be "CH340".
Software Setup
27

Related product manuals