EasyManua.ls Logo

Genmitsu 4040-PRO MAX - Page 97

Genmitsu 4040-PRO MAX
104 pages
Print Icon
To Next Page IconTo Next Page
To Next Page IconTo Next Page
To Previous Page IconTo Previous Page
To Previous Page IconTo Previous Page
Loading...
95
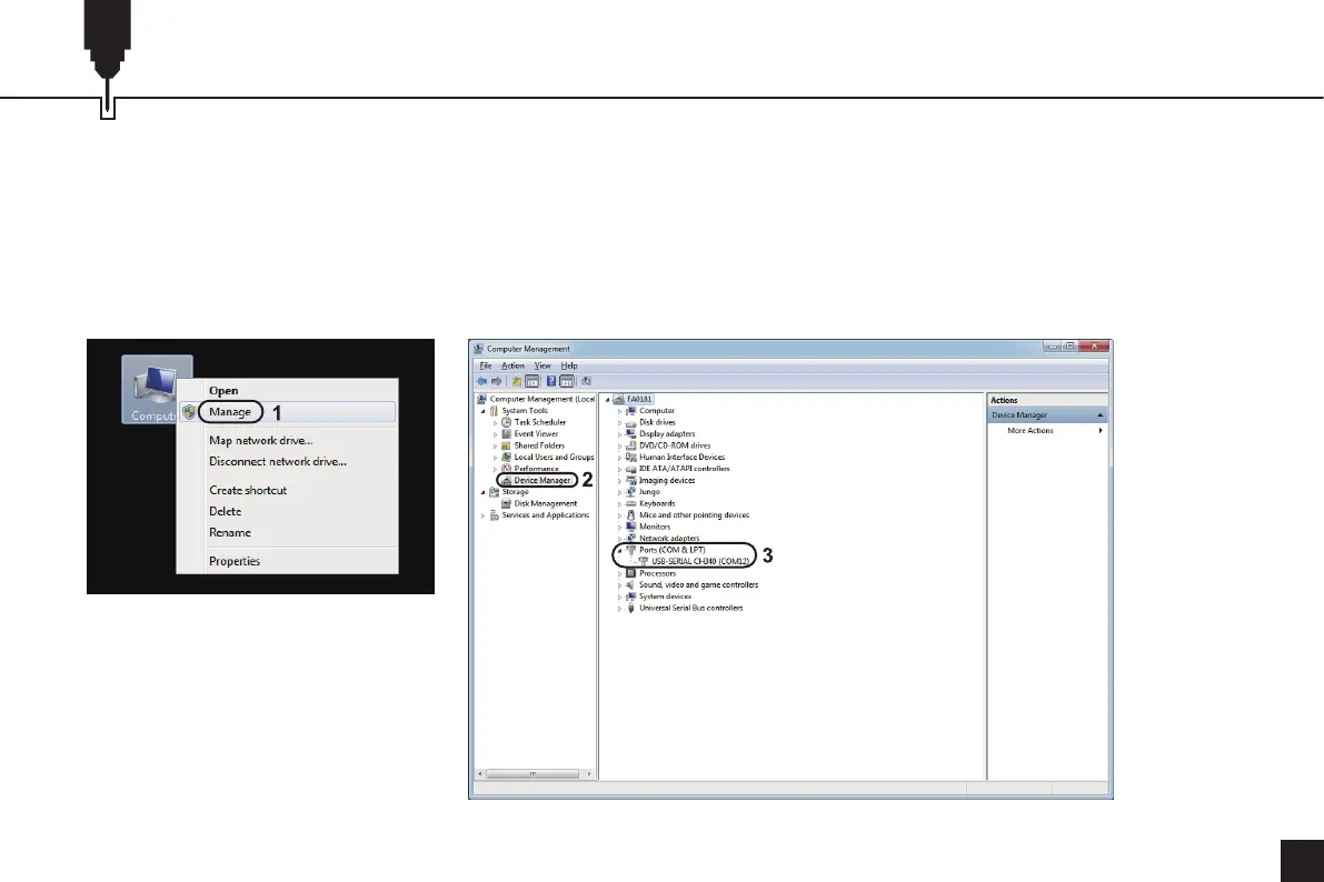
2.マシンのCOMポートを決定する
-WindowsXP:マイコンピュータ"を右クリックし、"管理"を選択し、"デバイスマネージャ"を選択する。
-Windows7:"スタート"をクリック>"コンピュータ"を右クリック>"管理"を選択>左ペインから"デバイスマネージャー"を選択。
-ツリーで"Ports(COM&LPT)"を展開する。
-あなたのマシンはUSBシリアルポート(COMX)になります。"X"はCOM番号を表し、例えばCOM12です。
-USBシリアルポートが複数ある場合は、それぞれを右クリックしてメーカーを確認すると、マシンは「CH340」になる。
ソフトウェアのセットアップ

Related product manuals