EasyManua.ls Logo

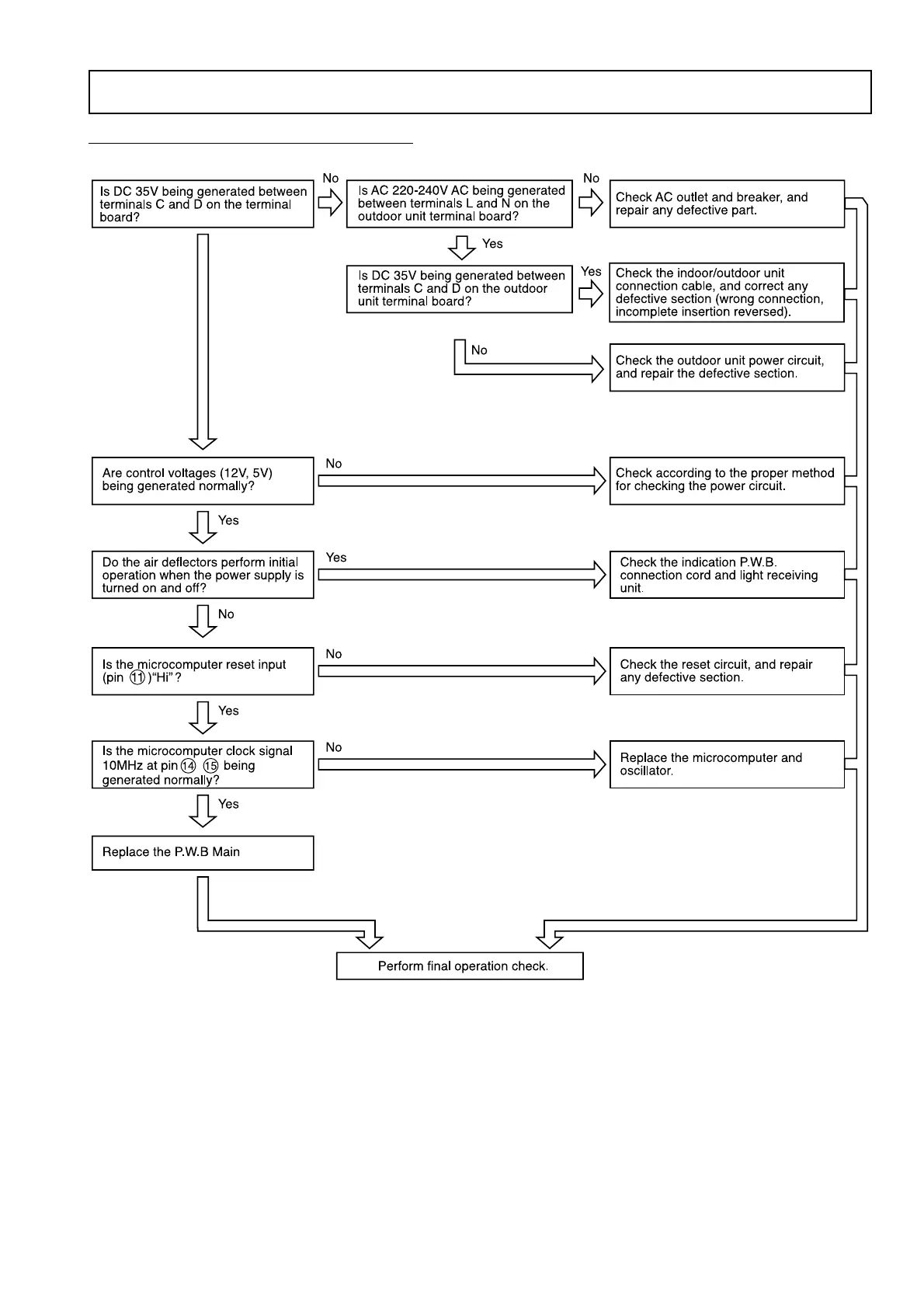
Hitachi RAM-36NP2A - Checking Indoor Unit Electrical Parts; Power does not come on (no operation)

Hitachi RAM-36NP2A
87 pages
Print Icon
To Next Page IconTo Next Page
To Next Page IconTo Next Page
To Previous Page IconTo Previous Page
To Previous Page IconTo Previous Page
Loading...
– 83 –
1. Power does not come on (no operation)
CHECKING INDOOR UNIT ELECTRICAL PARTS