EasyManua.ls Logo

JAMAR Technologies Black Cat II - Page 32

JAMAR Technologies Black Cat II
40 pages
Print Icon
To Next Page IconTo Next Page
To Next Page IconTo Next Page
To Previous Page IconTo Previous Page
To Previous Page IconTo Previous Page
Loading...
Black Cat II Radar Recorder User’s Manual
4-4
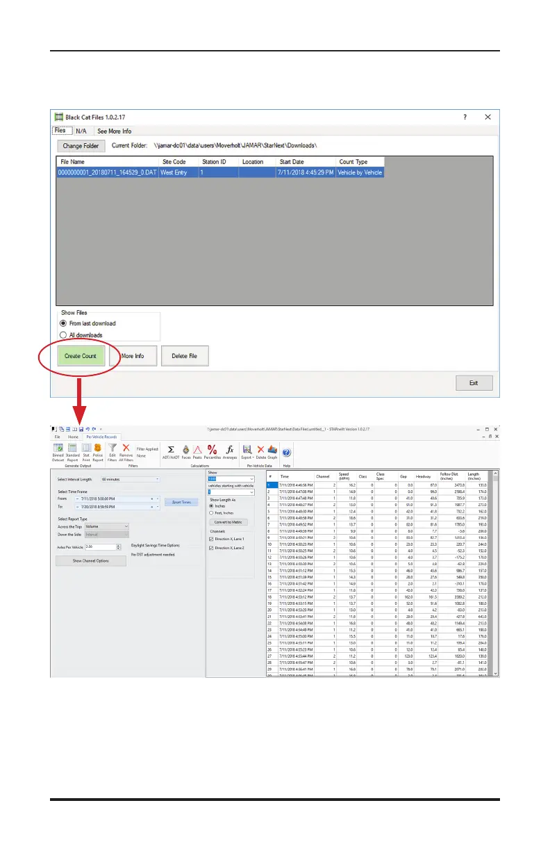
From this point, refer to the STARnext manual for information on how to
process the files and produce reports.
You’ll then see a list of files to choose from. Click the Create Count button
and you’ll see the data file appear on the screen.

Related product manuals