EasyManua.ls Logo

LAEGENDARY THUNDER - ESC Programming Guide; Method for Programming the ESC

LAEGENDARY THUNDER
59 pages
Print Icon
To Next Page IconTo Next Page
To Next Page IconTo Next Page
To Previous Page IconTo Previous Page
To Previous Page IconTo Previous Page
Loading...
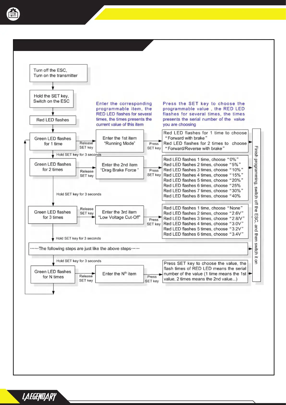
PROGRAM THE ESC
1. Program Method
Note: In the program process, the motor will emit “Beep” tone when the LED is flashing.
The 5th programmable item is represented by 5 short Beeps (that is, “BBBBB”).
For the options of each programmable item, we use a long time flash and long “Beep--”
tone to represent number “5”, so it is easy to identify the options with big numbers.
For example, if the LED flashes as the following:
A long time flash” (Motor sounds “B---“) = The option 5
A long time flash + a short time flash” (Motor sounds “B---B”) = The option 6
A long time flash + 2 short times flash” (Motor sounds “B---BB”) = The option 7
A long time flash + 3 short times flash” (Motor sounds “B---BBB”) = The option 8
18
www.LAEGENDARY.com
Electronic
Speed Control

Related product manuals