EasyManua.ls Logo

MAXPEEDINGRODS Q92 - Back Car Setup; Panel LED Control

MAXPEEDINGRODS Q92
15 pages
Print Icon
To Next Page IconTo Next Page
To Next Page IconTo Next Page
To Previous Page IconTo Previous Page
To Previous Page IconTo Previous Page
Loading...
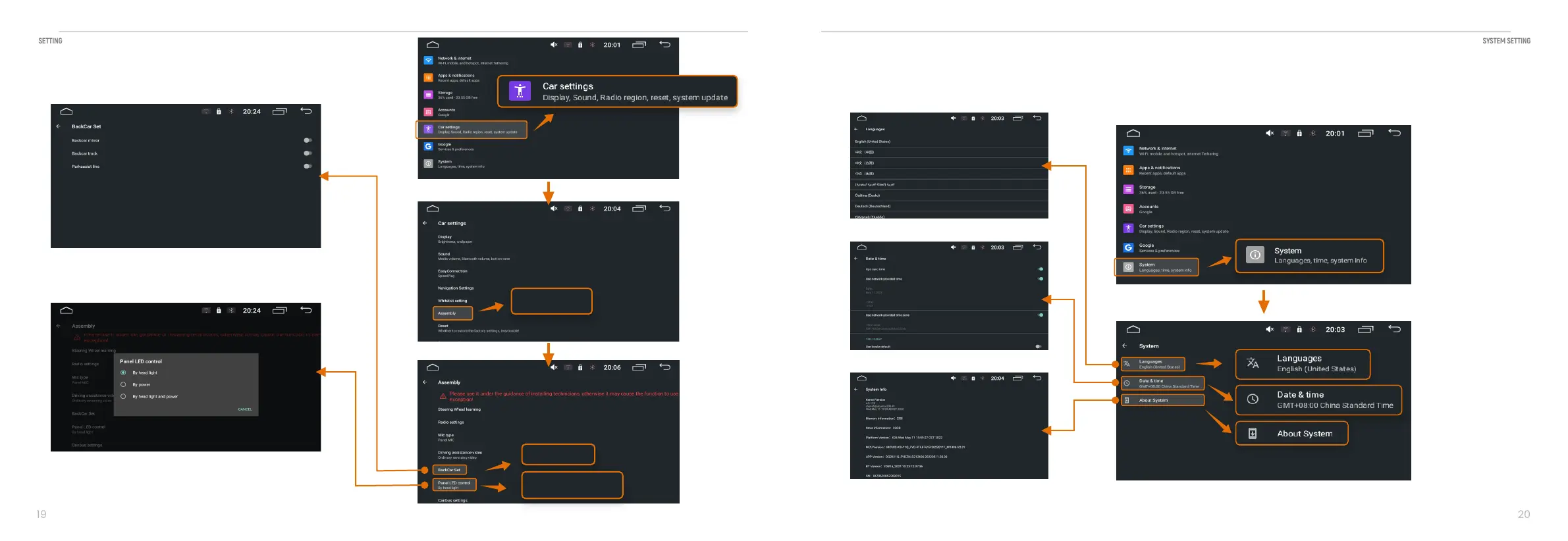
4.2 DATE&Time
4.1 Language
4.3 System
3.3.4 Panel LED Conrol
SET LED BY Head light/power/Head light & power
3.3.3 Back car set
Park line back mirror set
SYSTEM SETTING
19
20
SYSTEM SETTING
04
SETTING
03
Assembly
BackCar Set
Panel LED control
By head light