EasyManua.ls Logo

ACLAS PP7MX - Page 28

ACLAS PP7MX
36 pages
Print Icon
To Next Page IconTo Next Page
To Next Page IconTo Next Page
To Previous Page IconTo Previous Page
To Previous Page IconTo Previous Page
Loading...
25
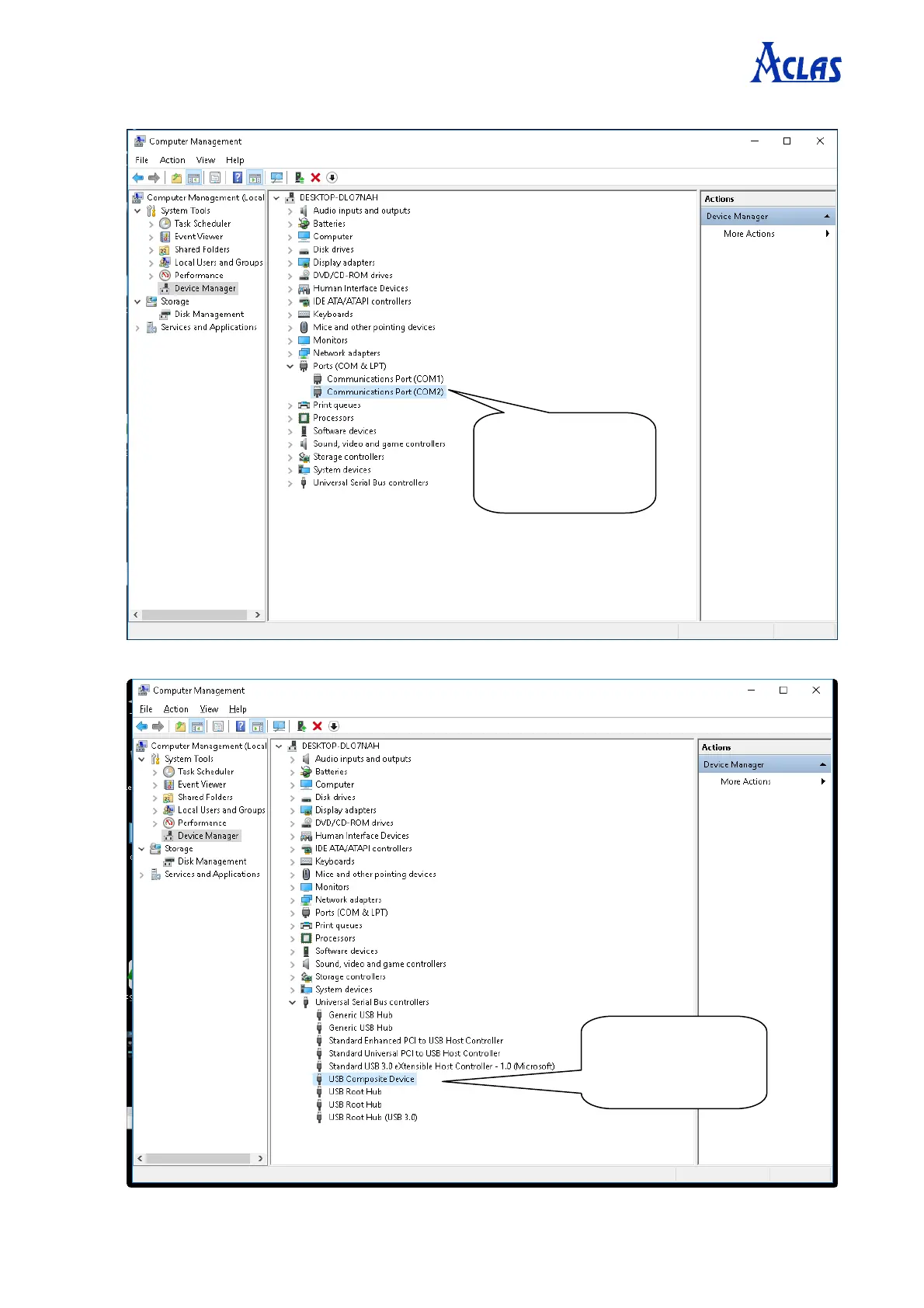
Serial printer connect port:
USB printer connect port:
Here you can see the
connecting port of
serial printer.
Here you can see the
connecting port of
USB printer.

Related product manuals