EasyManua.ls Logo

Dell E2422HS - Page 12

Dell E2422HS
16 pages
Print Icon
To Next Page IconTo Next Page
To Next Page IconTo Next Page
To Previous Page IconTo Previous Page
To Previous Page IconTo Previous Page
Loading...
Service Manual
12
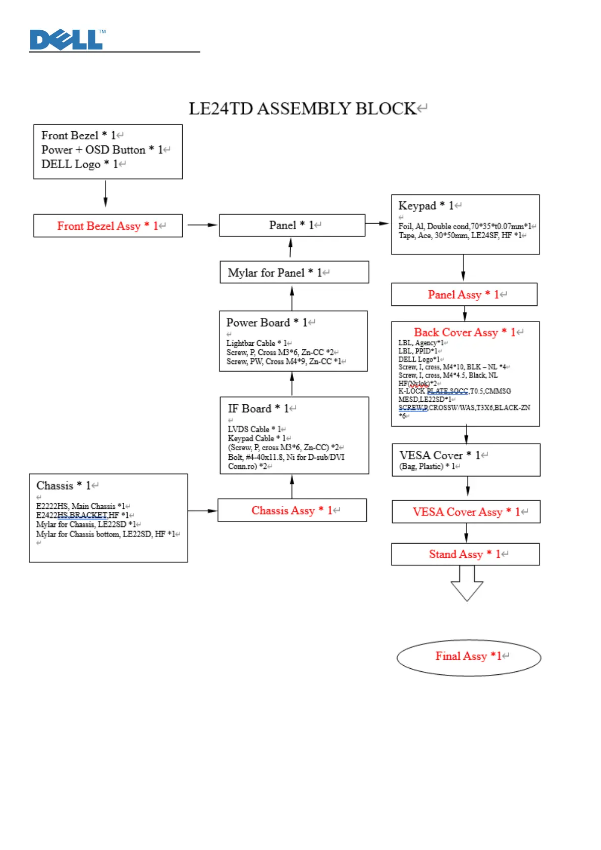
E2422HS Assembly Block

Related product manuals