EasyManua.ls Logo

Quantum QG-3200 - Diagram (Widescreen)

Quantum QG-3200
493 pages
Print Icon
To Next Page IconTo Next Page
To Next Page IconTo Next Page
To Previous Page IconTo Previous Page
To Previous Page IconTo Previous Page
Loading...
Chapter 6 Diagrams
HF Series X-ray Generator - Service Manual Revision W
Quantum Medical Imaging, LLC 6-18
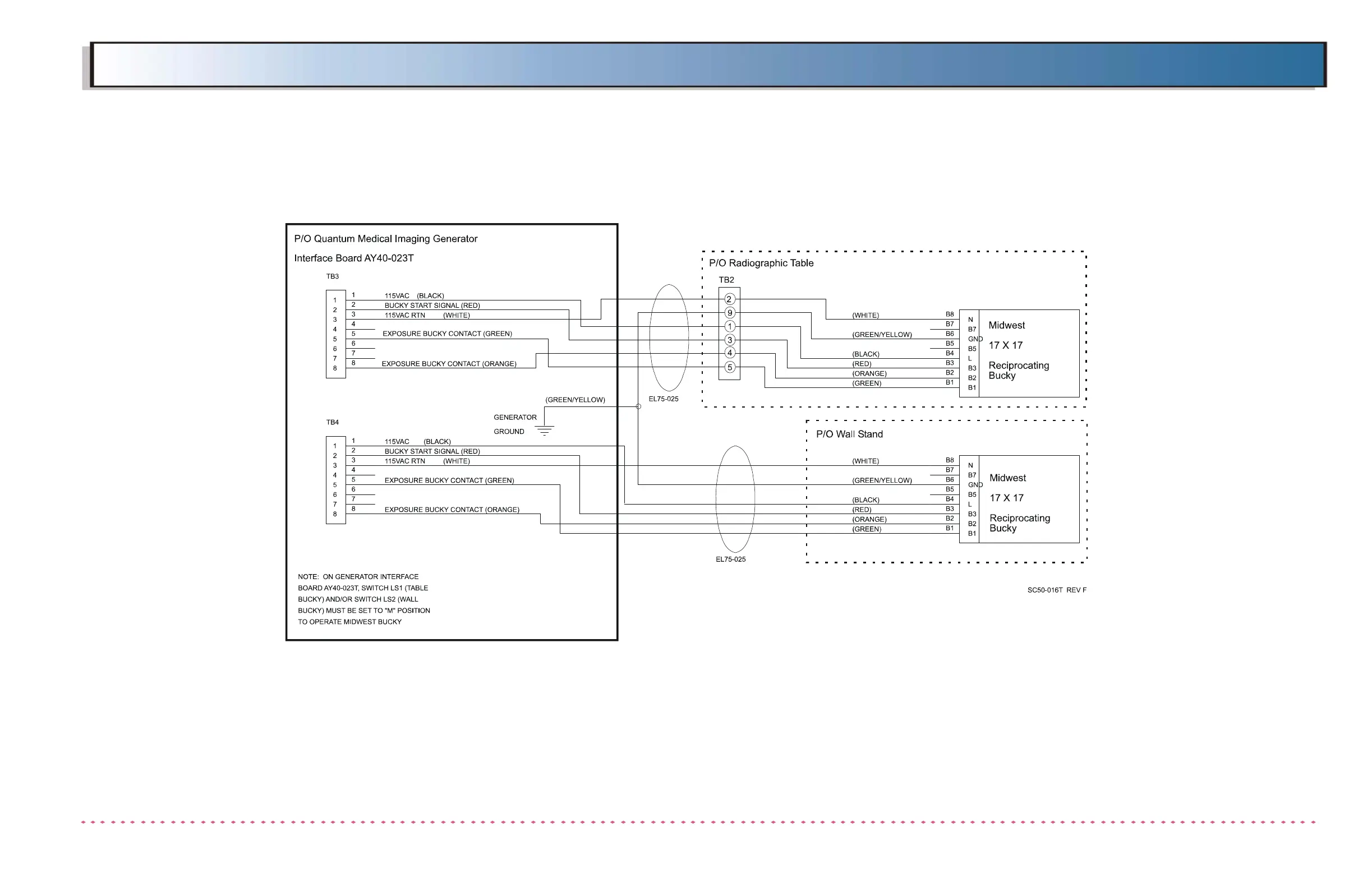
Figure 6-11. 17 x 17 Midwest Bucky Interconnection
Diagram
NOTE:
ON SYSTEMS USING FOUR (4) WIRE MULTI-CONDUCTOR BUCKY
CABLE, CONNECT "BUCKY ON" SIGNAL (RED WIRE) TO LINE (B4)
TERMINAL ON BUCKY. (THE 115VAC (BLACK WIRE) CONNECTION

Table of Contents

Related product manuals