EasyManua.ls Logo

Waveshare NRF52840 - Page 19

Waveshare NRF52840
72 pages
Print Icon
To Next Page IconTo Next Page
To Next Page IconTo Next Page
To Previous Page IconTo Previous Page
To Previous Page IconTo Previous Page
Loading...
NRF52840 Eval Kit User Manual
Vision: V1.0.1 Date: 2019.01.19 19 / 72
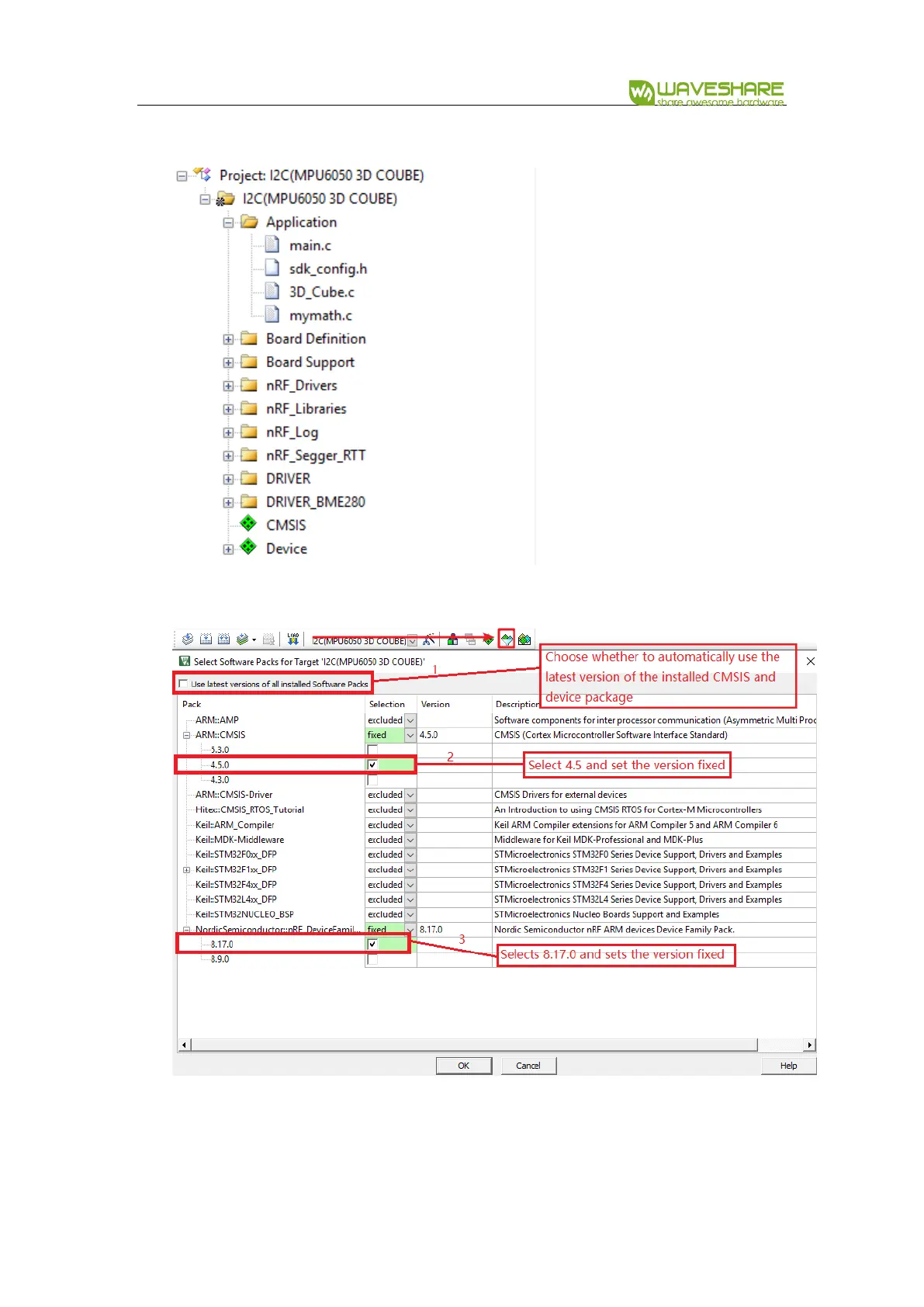
You had better set the project tree same as official projects.
Notice the PACK version you use, make sure it is same as official examples
For more details, please refer to official examples.