EasyManua.ls Logo

Avermedia AVerTV BoxW7 Plus - Kapitola 4 Nastavení Menu OSD; Vyvolání Menu; Menu

Avermedia AVerTV BoxW7 Plus
84 pages
Print Icon
To Next Page IconTo Next Page
To Next Page IconTo Next Page
To Previous Page IconTo Previous Page
To Previous Page IconTo Previous Page
Loading...
AVerMedia AVerTV BoxW7 Plus / AVerMedia AVerTV BoxW9 Plus
CSY-8
Kapitola 4 Nastavení menu OSD
4.1 Vyvolání menu
Stiskněte MENU na dálkovém ovladači pro vyvolání a odchod z menu nebo submenu. Použijte CH nebo CH
pro volbu položek v menu a použijte Vol nebo Vol / OK pro potvrzení výběru. Červeně zobrazený textu
ukazuje aktuálně zvolené nastavení.
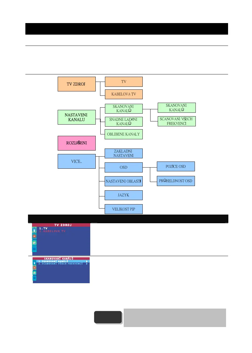
4.2 Menu
Informace na displeji Použití
TV ZDROJ
Použijte CH nebo CH pro výběr mezi anténní TV nebo kablevou
TV , poté stiskněte Vol / OK pro provedení volby.
SKANOVANÍ KANÁLŮ
Použijte CH nebo CH pro výběr meziCH Scan nebo All FREQ
SCAN. Stiskněte Vol / OK pro provedení výběru. Chcete-li
vyhledávání přerušit nebo zrušit, stiskněte libovolné tlačítko. Bude
uložen pouze vyhledaný kanál.
Tyto dva typy skenovaní vyhledají všechny dostupné kanály ve vaší
oblasti.
Použijte funkci CH SCAN jako první. Pokud nejsou nalezeny některé
kanály po použítí CH SCAN, použijte ALL FREQ SCAN funkci a
zopakujte vyhledávací proces.
ALL FREQ SCAN JE ZDLOUHAVÝ PROCES. POKUD
ZAHRNUJÍ DEFAULTNÍ FREKVENCE VŠECHNY
AKTIVNÍ KANÁLY, VYHNĚTE SE POUŽITÍ ALL
FREQ SCAN.
Poznámka

Table of Contents

Related product manuals