EasyManua.ls Logo

ClonerAlliance ViewLite AV - Page 40

Default Icon
61 pages
Print Icon
To Next Page IconTo Next Page
To Next Page IconTo Next Page
To Previous Page IconTo Previous Page
To Previous Page IconTo Previous Page
Loading...
ClonerAlliance ViewLite AV User Manual
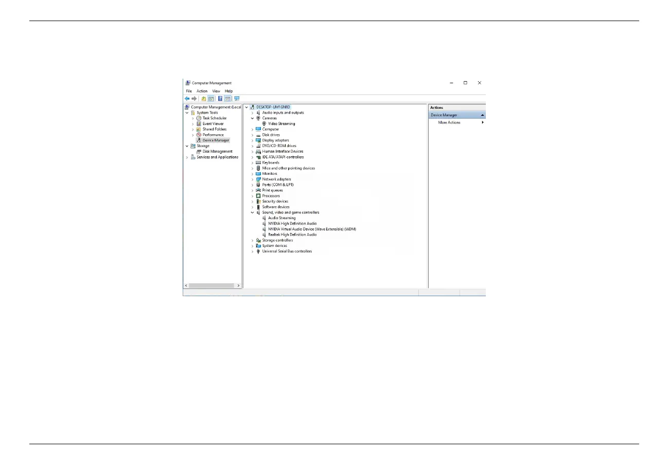
If Audio/Video streamingdoesnt appear in the list, please re-connect ClonerAlliance ViewLite AV and try again.
5.3. Connect ClonerAlliance ViewLite AV to PC. 34