EasyManua.ls Logo

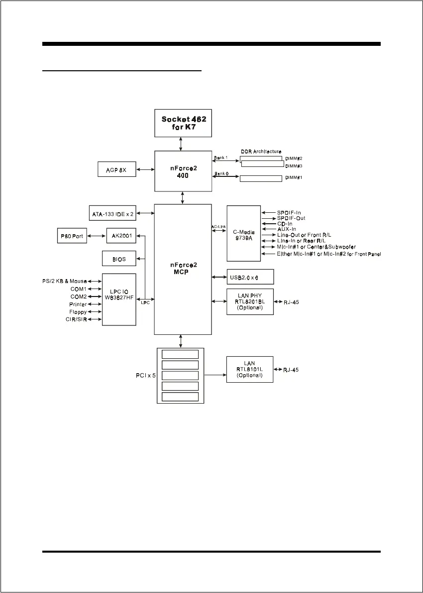
EPOX EP-8RDAE - System Block Diagram

Default Icon
90 pages
Print Icon
To Next Page IconTo Next Page
To Next Page IconTo Next Page
To Previous Page IconTo Previous Page
To Previous Page IconTo Previous Page
Loading...
Introduction
Page 1-7
Figure 5: System Block Diagram
System Block Diagram

Related product manuals