EasyManua.ls Logo

Hitachi EH-D6EAN - Global Network Variables

Hitachi EH-D6EAN
170 pages
To Next Page IconTo Next Page
To Next Page IconTo Next Page
To Previous Page IconTo Previous Page
To Previous Page IconTo Previous Page
Loading...
Chapter 3 Programming
3 35
3.14 Global network variables
Any variables can be listed in global network variable list, which are sent to all other CPUs in the network with
broadcast address of UDP/IP. Global net work variable function is available only in professional setting. Refer to
section 3.2 Start up how to change the environment setting.
How to configure?
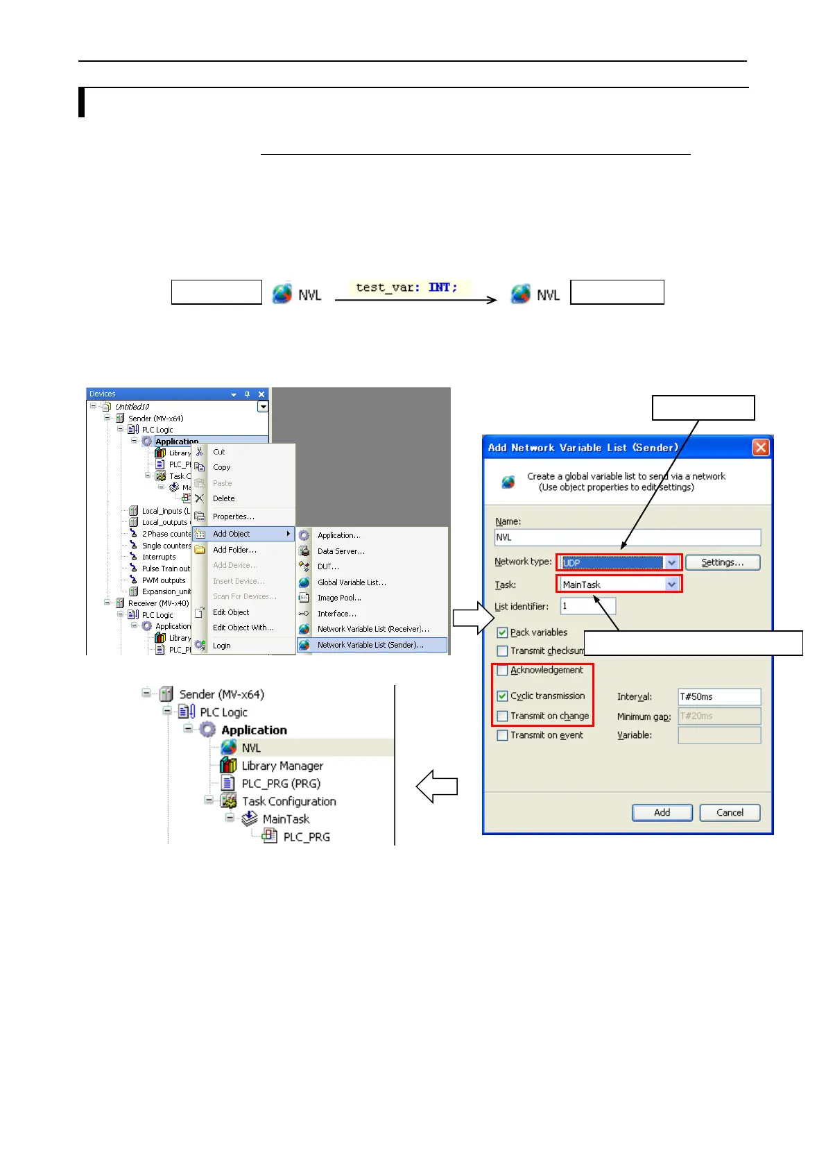
Procedure of configuration is shown below with a simple project: one CPU to send and the other CPU to receive.
Right click on the project and choose Add Device to add the 2nd CPU.
[ CPU Send ]
Right click on Application of send-CPU and choose Network Variable List (Sender)....
Network type: Choose UDP.
Task: Choose any one task. The variables are sent at the end of a task cycle.
List identifier: If more than 2 global variable list is configured, set a number in ascending order.
Cyclic transmission: Since variables are sent every task cycle, set interval time as same or bigger than cycle time
of configured task. If smaller time than task cycle is set, actual sending cycle is limited by task cycle.
Transmit on change: Variables are sent only if their values have changed; the Minimum gap can define a minimum
time lapse between transfers.
Transmit on event: Variables are sent while specified variable is TRUE. Be noted that it is not edge detection but
level detection.
Refer to online help of HX-CODESYS for further information.
Free to choose one of available tasks
Choose UDP
CPU Send
CPU Receive

Table of Contents

Related product manuals