EasyManua.ls Logo

Hitachi USP V - Setting SPM Names for Wwns and Registering Them to the SPM Group

Hitachi USP V
530 pages
To Next Page IconTo Next Page
To Next Page IconTo Next Page
To Previous Page IconTo Previous Page
To Previous Page IconTo Previous Page
Loading...
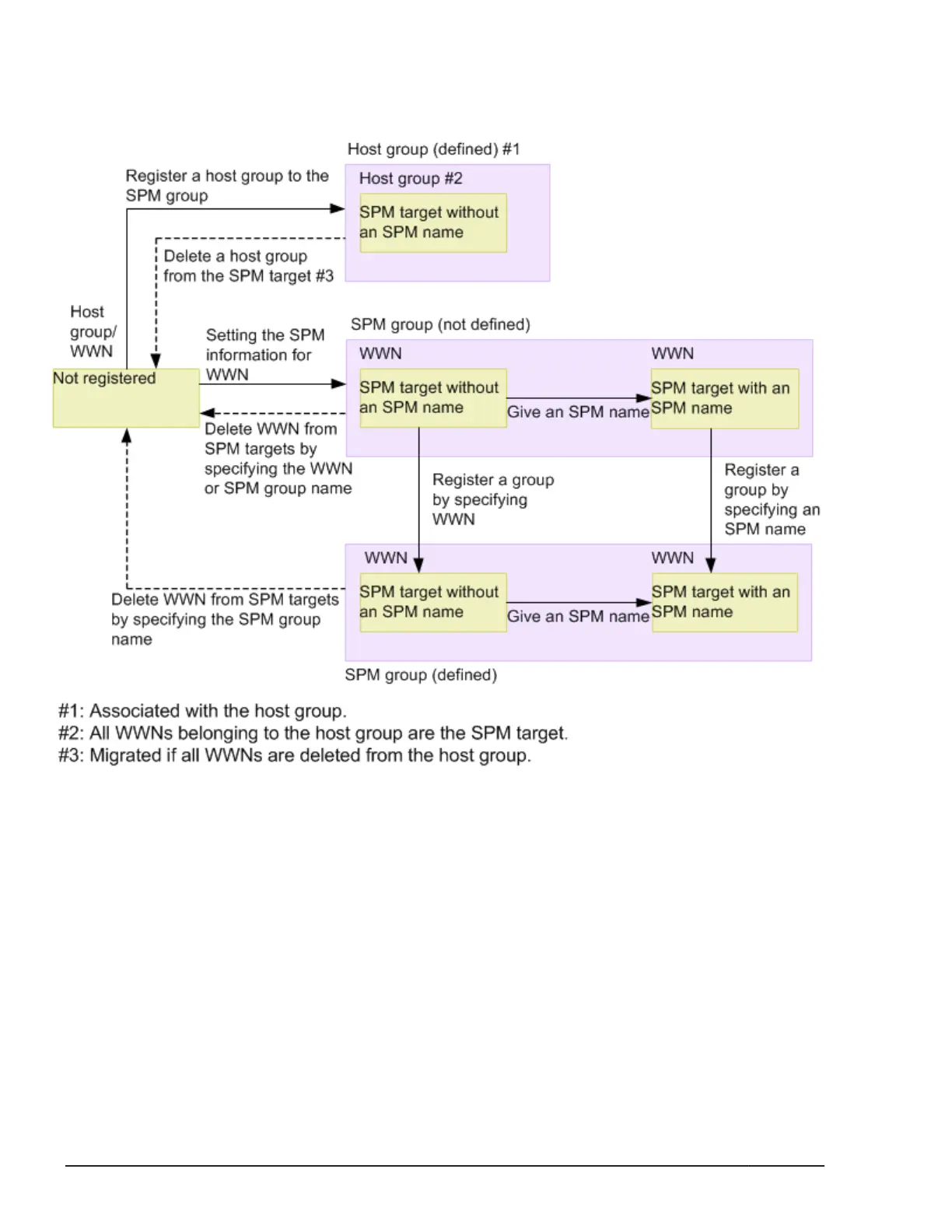
Setting SPM names for WWNs and registering them to the SPM group
The following figure shows the workflow of setting SPM names for WWNs and
registering them in the SPM group.
Configuring Server Priority Manager by specifying ports and WWNs of HBAs
This section describes how to use Server Priority Manager when setting a port
and a WWN of a host bus adapter. For VSP models, the procedure varies
depending on whether the host groups is registered in the SPM group. Only
VSP models can register host groups to the SPM group.
The following table shows the procedure when the host group is not
registered in the SPM group.
5-58
Provisioning operations with CCI
Command Control Interface User and Reference Guide

Table of Contents

Other manuals for Hitachi USP V

Related product manuals