EasyManua.ls Logo

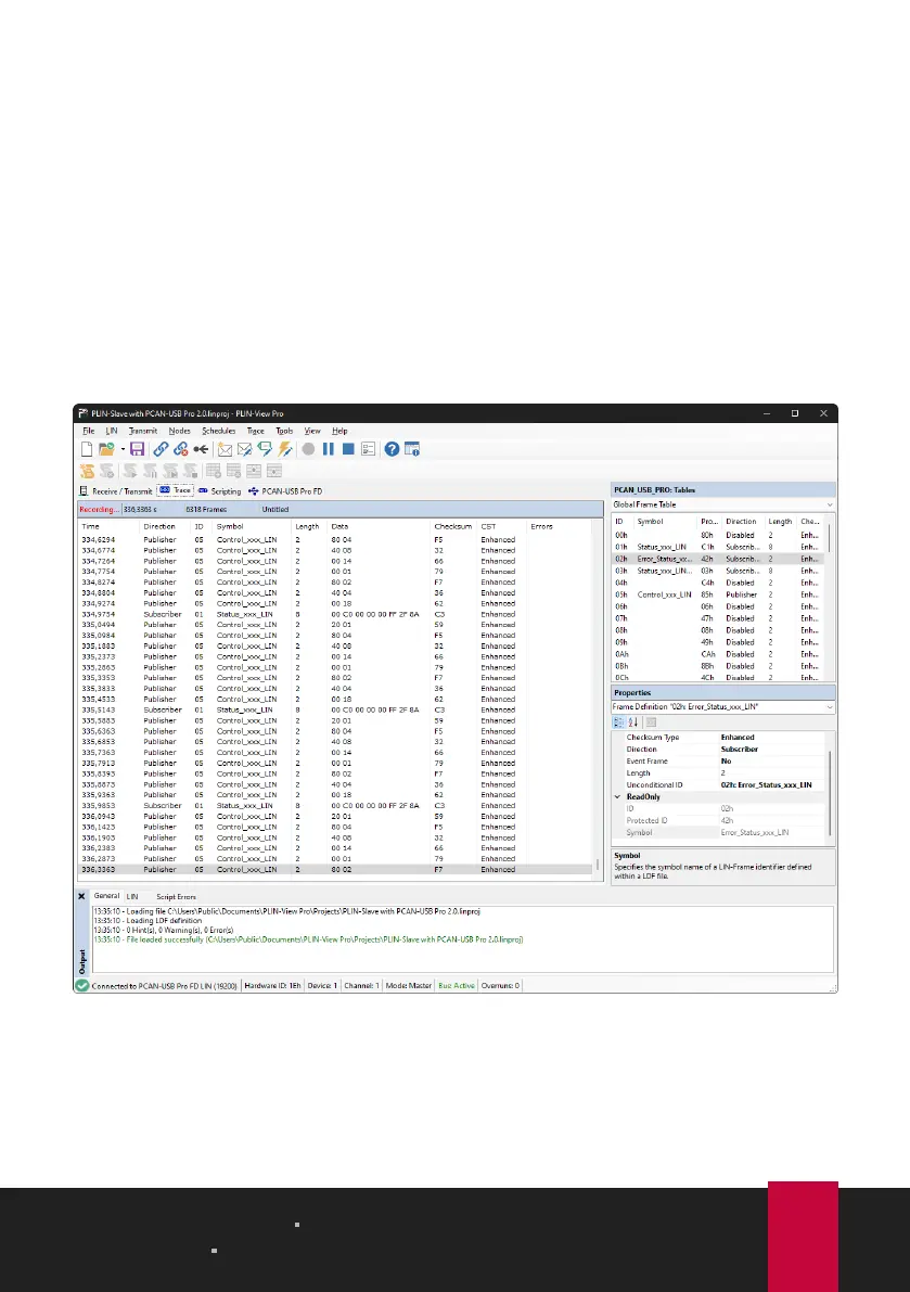
Peak PLIN-USB - Trace Tab

Peak PLIN-USB
28 pages
Print Icon
To Next Page IconTo Next Page
To Next Page IconTo Next Page
To Previous Page IconTo Previous Page
To Previous Page IconTo Previous Page
Loading...
Change data
1. Double-click the message in the Transmit window.
The New frame dialog box appears again.
2. Change the data and confirm with OK.
The changed data will be displayed in the Transmit window.
3. Send the frame again.
The data in the Receive window is updated. The value in the Count column is
increased by one for Transmit and Receive.
4.5 Trace Tab
The tracer records all sent and received LIN frames if required. The header displays
the current status, the complete runtime and the number of recorded LIN frames.
Newly recorded LIN frames are appended to the bottom of the list. Depending on
the selected setting, recording is done temporarily or directly to a file.
4 LIN Monitor PLIN-View Pro PLIN-USB
User Manual 2.1.0 © 2023 PEAK-System Technik GmbH
18

Related product manuals