EasyManua.ls Logo

Voyager VOM74WP - Page 49

Voyager VOM74WP
58 pages
Print Icon
To Next Page IconTo Next Page
To Next Page IconTo Next Page
To Previous Page IconTo Previous Page
To Previous Page IconTo Previous Page
Loading...
7
VOM74WP
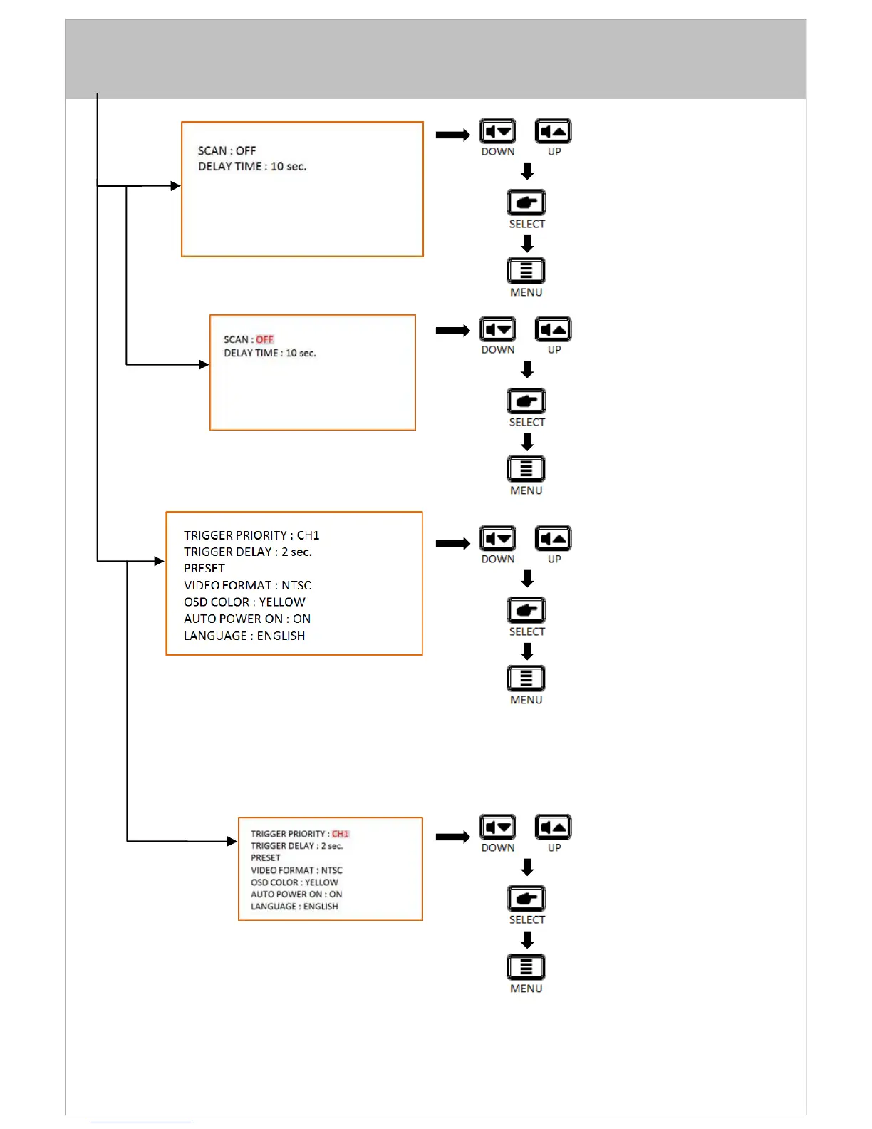
CHOISISSEZ
“AUTO SCAN”
APPUYEZ POUR NAVIGUER SUR LA
APPUYEZ POUR SÉLECTIONNER
APPUYEZ POUR REVENIR AU
CHOISISSEZ
“SCAN”
“DELAY TIME”
APPUYEZ POUR SÉLECTIONNER LA
APPUYEZ POUR CONFIRMER LE
APPUYEZ POUR REVENIR AU
CHOISISSEZ
“ADVANCED”
APPUYEZ POUR NAVIGUER SUR LA
APPUYEZ POUR SÉLECTIONNER
APPUYEZ POUR REVENIR AU
CHOISISSEZ
“TRIGGER PRIORITY”
“TRIGGER DELAY”
“PRESET”
“VIDEO FORMAT”
“OSD COLOR”
“AUTO POWER ON”
“LANGUAGE”
APPUYEZ POUR SÉLECTIONNER
APPUYEZ POUR CONFIRMER LE
APPUYEZ POUR REVENIR AU

Related product manuals