EasyManua.ls Logo

DSX Access System, Inc. WinDSX - Profiles - Menus

Default Icon
116 pages
Print Icon
To Next Page IconTo Next Page
To Next Page IconTo Next Page
To Previous Page IconTo Previous Page
To Previous Page IconTo Previous Page
Loading...
DataBase
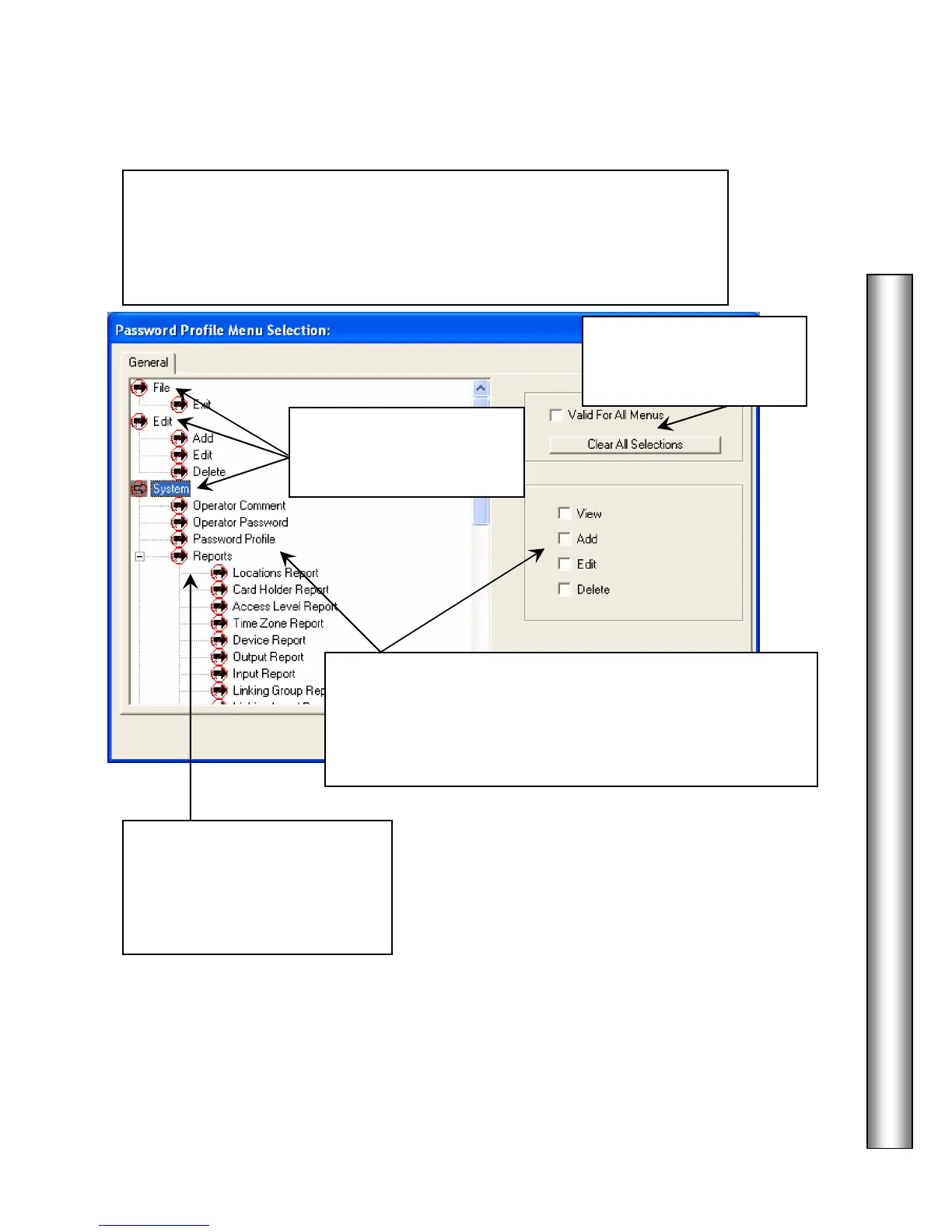
Profiles – All Menus
9
All Menus
is where menu items and functions, for which this Password
Profile will be valid, are selected. Items selected here are accessible to a
password with this profile. This answers the question of what functions this
Password is allowed to perform. Select the items from the list corresponding
to what this profile should be valid for and have access to.
Double Click on:
File, Edit
and System to expand their
menus.
Select a Menu Item then
Click on View, Add, Edit, and/or
Delete to provide the respective privileges for the menu
selection.
Double Right Click on the Menu Item to provide full rights.
Click on one of these to
Select All or Clear All
Selections.
Double Click on
Reports
to
expand the menu to display all
of the system reports available.
Select all reports this profile
should have access to.