EasyManua.ls Logo

Marantz SR5014 - Page 174

Marantz SR5014
178 pages
Print Icon
To Next Page IconTo Next Page
To Next Page IconTo Next Page
To Previous Page IconTo Previous Page
To Previous Page IconTo Previous Page
Loading...
Copy the Service Region Settings from the USB ash drive to this unit.
4.1. Creating a Service Region Settings le
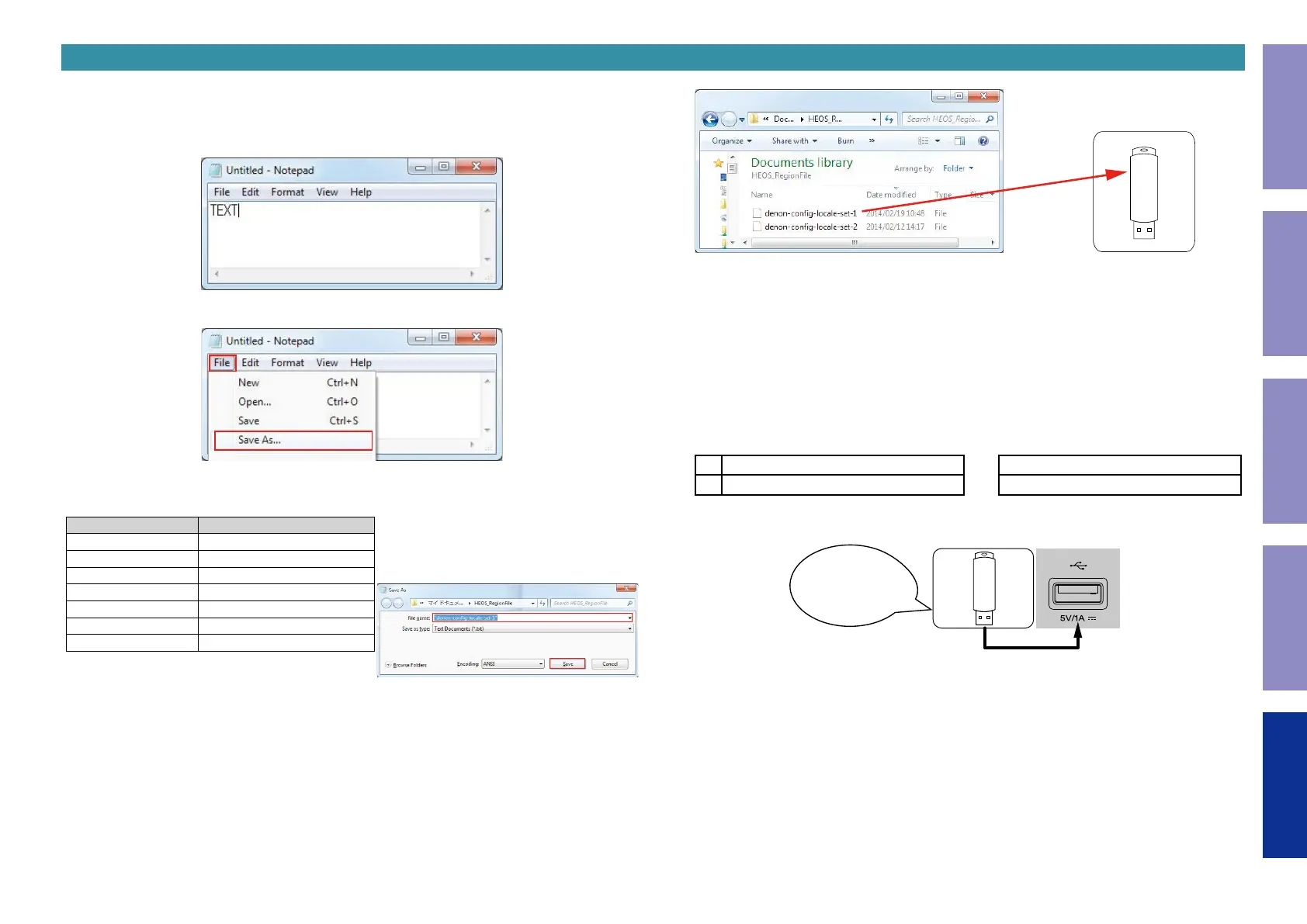
(1) Click [Start button] - [Accessories] - [notepad] on the PC to launch the notepad.
(2) Enter "TEXT".
(3) Click "File", and then click "Save As...".
(4) Enter the le name and click the Save button.
NOTE : Enter the le name in double quotation marks. (The le extension is not required.)
Service Region File name
North America "denon-cong-locale-set-1"
Europe "denon-cong-locale-set-2"
Japan "denon-cong-locale-set-3"
Australia "denon-cong-locale-set-4"
Korea "denon-cong-locale-set-5"
China "denon-cong-locale-set-6"
Israel "denon-cong-locale-set-7"
(5) Copy the les created on the USB ash drive.
4.2. Starting Service Region Settings
NOTE :
Remove the LAN cable from this unit when updating.
(Do not connect to a wired or wireless network.)
We recommend a USB memory device that has an LED installed.
(1) Press the power button to turn on the power.
(2) Wait for this unit to start up.
(3) Set the input source to HEOS Music.
Check that the display is as shown below.
Display(Main Display)
L1
HEOS
or
L2
–TuneIn Internet Radio No Network Connection
L2 : Content of the display is scrolled.
(4) Insert the USB ash drive into the USB port.
(5) Wait for at least 10 seconds before removing the USB ash drive.
( If the USB ash drive has an LED, this LED will be ashing. Remove the USB ash drive when the LED
stops ashing.)
copy to USB flash drive
Download firmware
in USB flash drive.
4. Update Method for Service Region Settings
Before Servicing
This Unit
Electrical Mechanical Repair Information Updating
174

Other manuals for Marantz SR5014

Related product manuals