EasyManua.ls Logo

PAR EverServ ES500 - Cash Drawer Registry Setup

Default Icon
11 pages
Print Icon
To Next Page IconTo Next Page
To Next Page IconTo Next Page
To Previous Page IconTo Previous Page
To Previous Page IconTo Previous Page
Loading...
Copyright © ParTech, Inc. 2013. All Rights Reserved.Page 9 6/13/2013
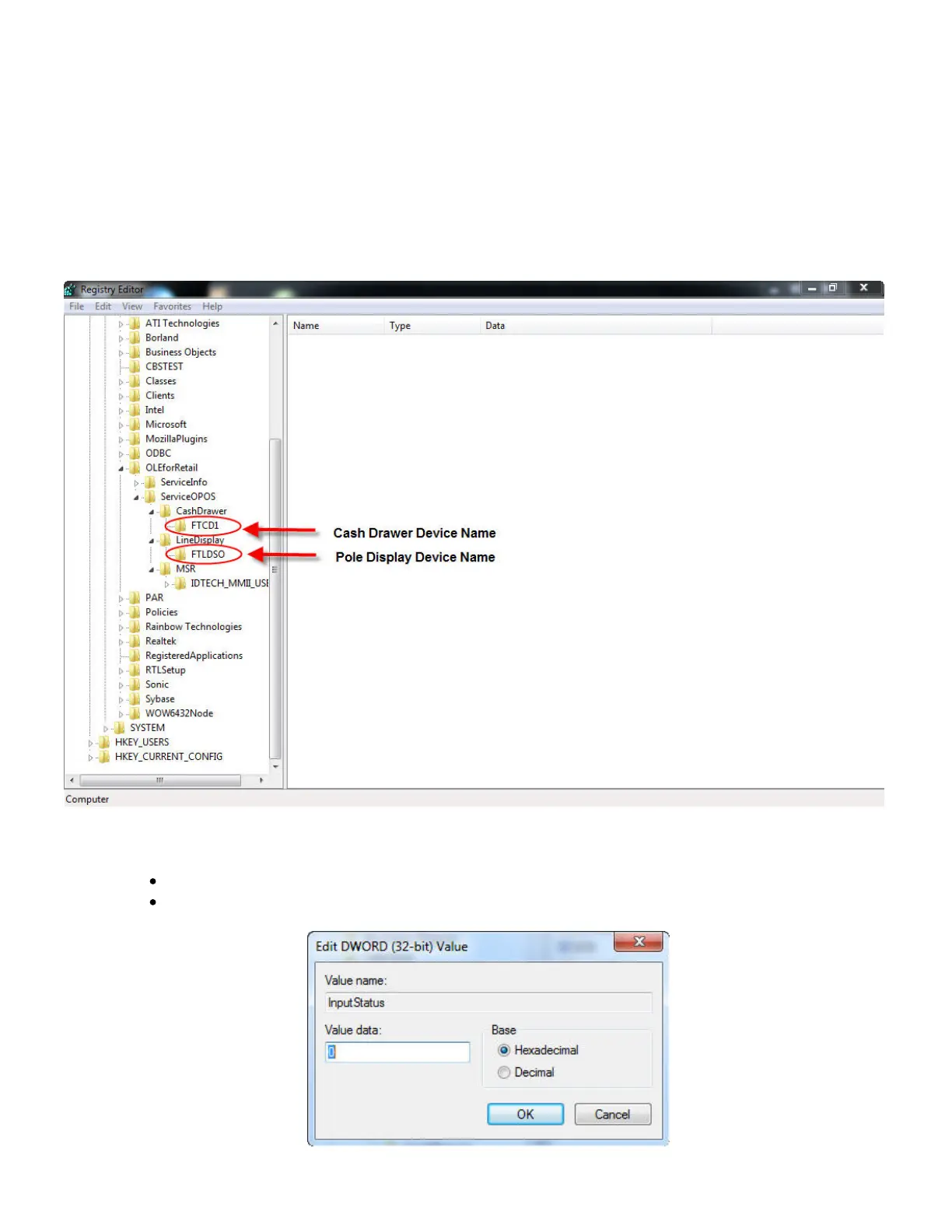
Cash Drawer Registry Configuration
In order for the cash drawer to be properly configured, a particular key in the Windows
Registry must have a particular value. It is set as follows:
1. Open the Windows Registry Editor.
2. Navigate through the keys (folders) on the left to the following path:
\HKEY_LOCAL_MACHINE\SOFTWARE|OLEforRetail\ServiceOPOS\CashDrawer\FTCD1
3. Double-click on InputStatus in the right panel, and edit the Value data field
appropriately:
If the cash drawer is made by PARTech, this should be "0".
If the cash drawer is not made by PARTech, this should be "1".

Related product manuals