EasyManua.ls Logo

Voyager VOM74WP - Page 7

Voyager VOM74WP
58 pages
Print Icon
To Next Page IconTo Next Page
To Next Page IconTo Next Page
To Previous Page IconTo Previous Page
To Previous Page IconTo Previous Page
Loading...
7
VOM74WP
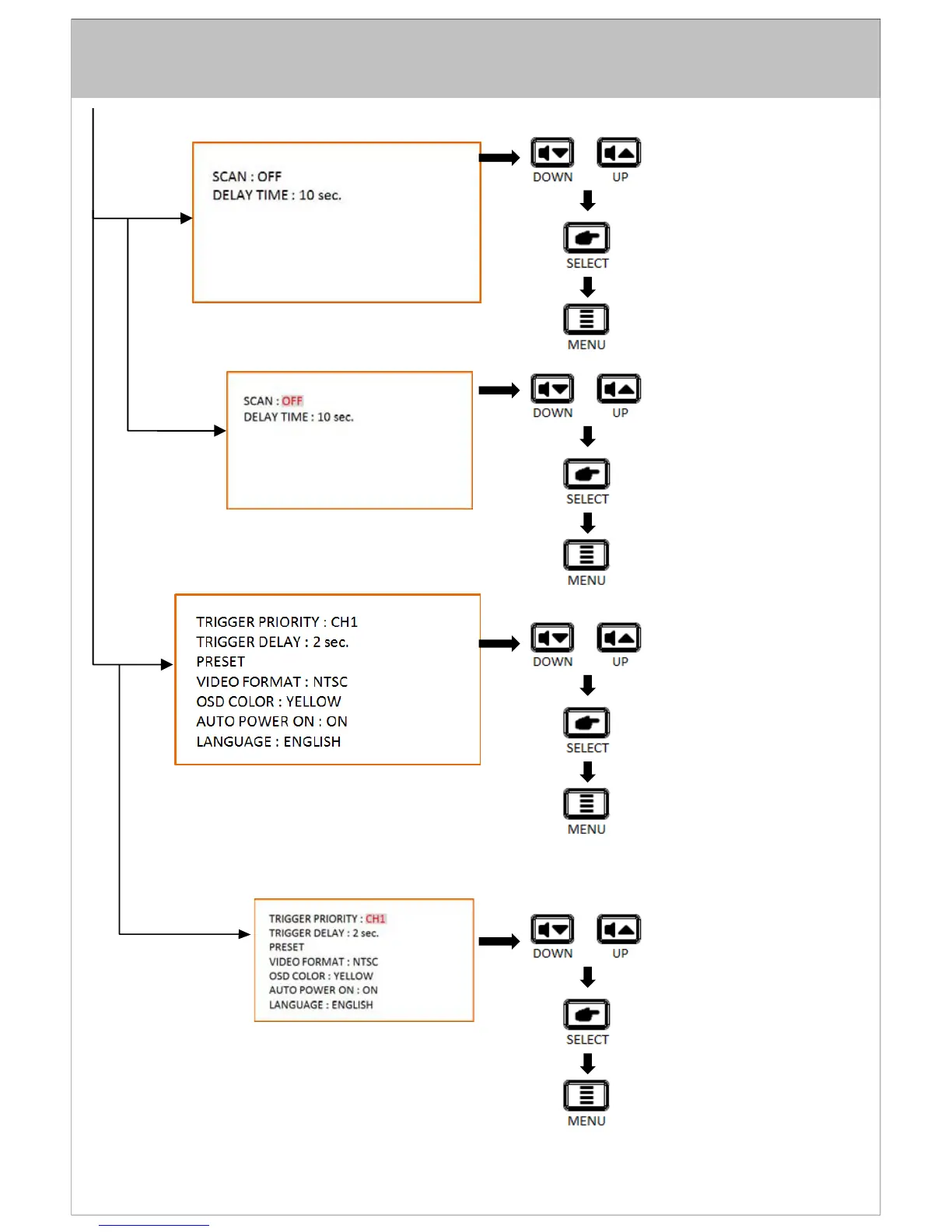
SELECT
“AUTO SCAN”
PRESS TO NAVIGATE SELECTION
PRESS TO SELECT OPTION SETTING
PRESS TO BACK TO MAIN MENU
SELECT
“SCAN”
“DELAY TIME”
PRESS TO SELECT SETTING
PRESS TO CONFIRM SETTING
PRESS TO BACK TO MAIN MENU
SELECT
“ADVANCED”
PRESS TO NAVIGATE SELECTION
PRESS TO SELECT OPTION SETTING
PRESS TO BACK TO MAIN MENU
SELECT
“TRIGGER PRIORITY”
“TRIGGER DELAY”
“PRESET”
“VIDEO FORMAT”
“OSD COLOR”
“AUTO POWER ON”
“LANGUAGE”
PRESS TO SELECT SETTING
PRESS TO CONFIRM SETTING
PRESS TO BACK TO MAIN MENU

Related product manuals