EasyManua.ls Logo

3D Systems ProJet 460Plus - Network Errors;Cannot Connect to Printer

3D Systems ProJet 460Plus
72 pages
Print Icon
To Next Page IconTo Next Page
To Next Page IconTo Next Page
To Previous Page IconTo Previous Page
To Previous Page IconTo Previous Page
Loading...
ProJet
®
x60 Series User Guide Troubleshooting the ProJet x60 Printers
3dscentral.3dsystems.com 56 All Rights Reserved
5/12/13
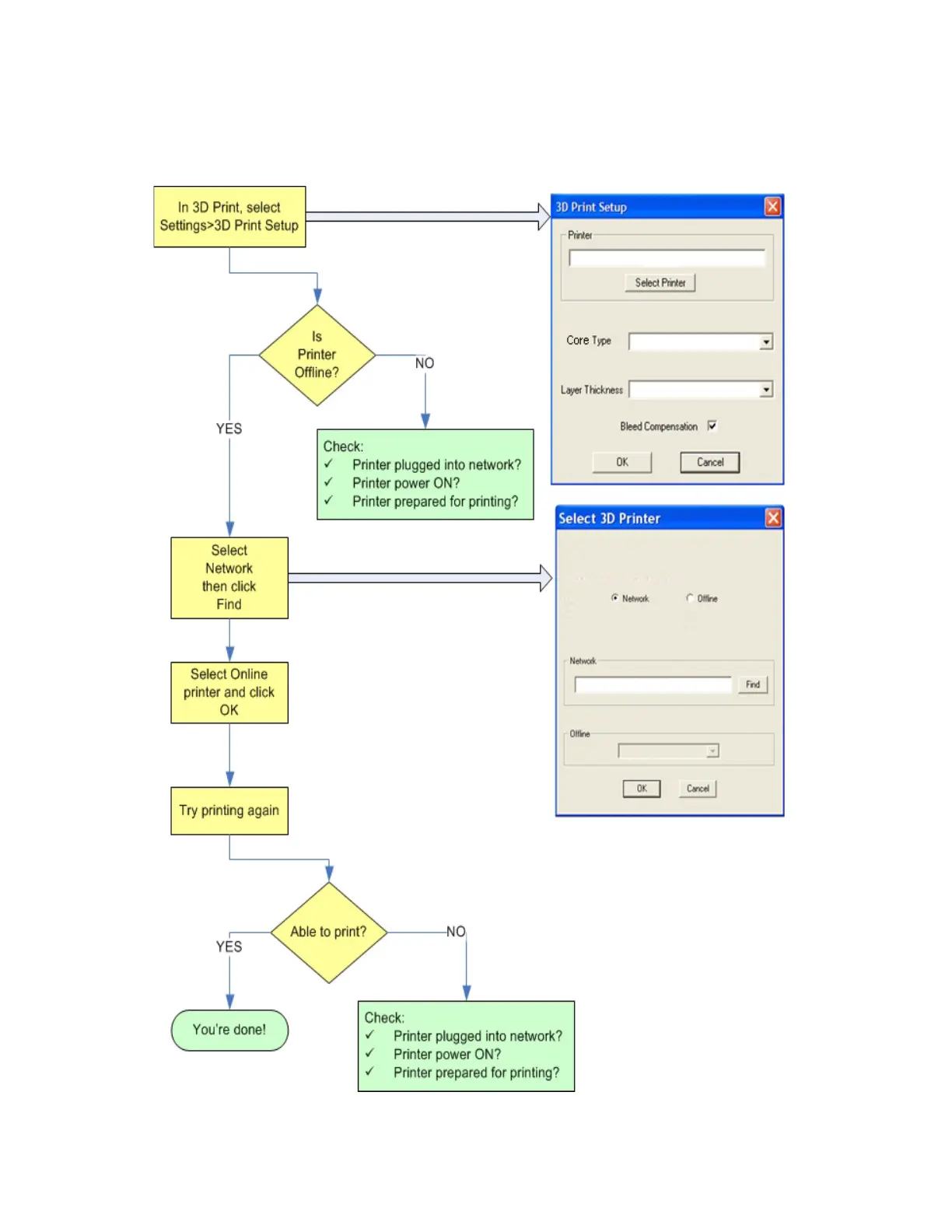
7.6 Network Errors/Cannot Connect to Printer
If you have trouble connecting to your printer over the network, follow the troubleshooting flowchart below.

Table of Contents

Related product manuals