EasyManua.ls Logo

IBA ibaBM-DDCS - Page 37

IBA ibaBM-DDCS
48 pages
Print Icon
To Next Page IconTo Next Page
To Next Page IconTo Next Page
To Previous Page IconTo Previous Page
To Previous Page IconTo Previous Page
Loading...
ibaBM-DDCS
Manual
Issue 1.11
37
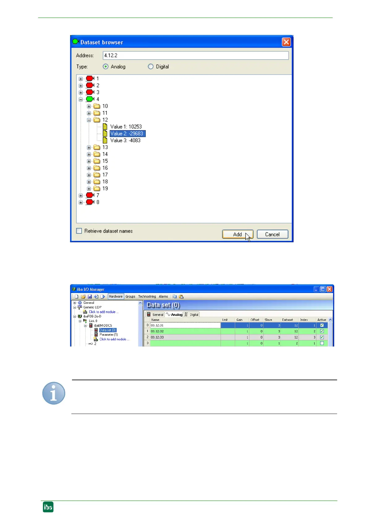
Figure 18: Data set browser
Depending on whether the selected type is analog or digital, the signal will appear on the
Analog or Digital tab. Node number (slave), data set number and index are entered
automatically.
Figure 19: Overview of the data set signals
Complete control words, status words and fault words can be captured as analog value
and itemized by 16 bit-decoders in ibaPDA.
Note
Make sure, that a signal is not requested twice. In case of
duplicate
signals ibaPDA
displays
an error message when starting the acquisition.