EasyManua.ls Logo

TP-Link WR850N - MAC Clone

TP-Link WR850N
82 pages
Print Icon
To Next Page IconTo Next Page
To Next Page IconTo Next Page
To Previous Page IconTo Previous Page
To Previous Page IconTo Previous Page
Loading...
21
Chapter 4 Congure the Router
Dynamic IP/ Static IP - Select either as required by your ISP. If Static IP is selected,
please enter the IP address, subnet marsk, gateway and DNS also provided by your
ISP.
Internet IP Address/ Internet DNS - The Internet IP address and DNS server address
assigned by L2TP server.
Connection Mode
Connect on Demand - In this mode, the Internet connection can be terminated
automatically after a specified inactivity period (Max Idle Time) and be re-
established when you attempt to access the Internet again. If you want to keep
your Internet connection active all the time, please enter 0 in the Max Idle Time
field. Otherwise, enter the number of minutes you want to have elapsed before
your Internet access disconnects.
Always on - Connect automatically after the Router is disconnected. To use this
option, click the radio button.
Connect Manually - You can click Connect/Disconnect to connect/disconnect
immediately. This mode also supports the Max Idle Time function as Connect
on Demand mode. The Internet connection can be disconnected automatically
after a specified inactivity period (Max Idle Time) and not be able to re-establish
when you attempt to access the Internet again.
Note:
Sometimes the connection cannot be terminated although you have specified the Max Idle Time because some
applications are visiting the Internet continually in the background.
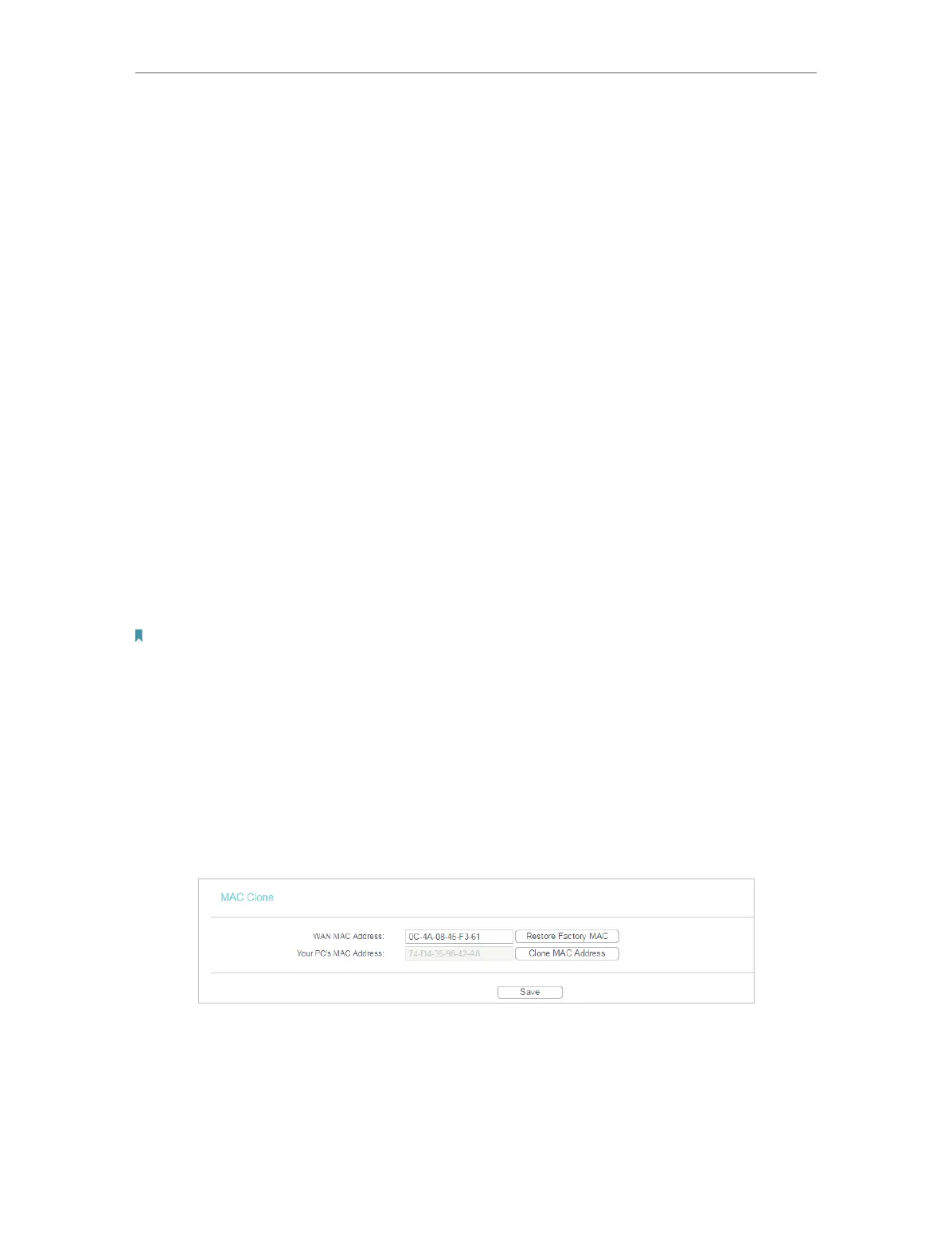
4. 2. 2. MAC Clone
1. Visit http://tplinkwifi.net, and log in with the username and password you set for the
router.
2. Go to Network > MAC Clone.
3. Configure the WAN MAC address and click Save.
WAN MAC Address - This field displays the current MAC address of the WAN port.
If your ISP requires you to register the MAC address, please enter the correct MAC
address in this field. Click Restore Factory MAC to restore the MAC address of WAN
port to the factory default value.

Related product manuals