EasyManua.ls Logo

VORAGO PEB1 - Page 25

VORAGO PEB1
37 pages
Print Icon
To Next Page IconTo Next Page
To Next Page IconTo Next Page
To Previous Page IconTo Previous Page
To Previous Page IconTo Previous Page
Loading...
VA41620/VA41630 Evaluation Board User’s Manual
V1.0
24
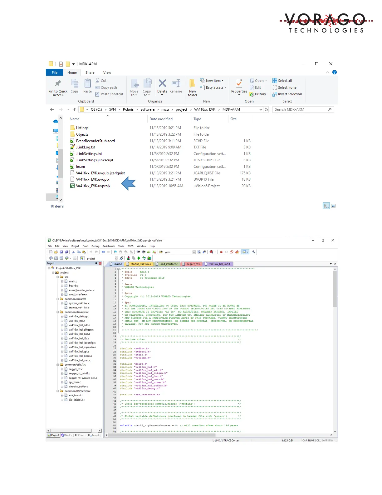
Double click on the file ending with uvprojx and the Keil IDE should open with this project
loaded. The screen should look like the figure below.