EasyManua.ls Logo

3D Systems ProJet 860Pro - Network Errors - Cannot Connect to Printer

3D Systems ProJet 860Pro
88 pages
Print Icon
To Next Page IconTo Next Page
To Next Page IconTo Next Page
To Previous Page IconTo Previous Page
To Previous Page IconTo Previous Page
Loading...
ProJet
®
860Pro User Manual Troubleshooting the ProJet x60Pro
3dscentral.3dsystems.com 71 All Rights Reserved
5/12/13
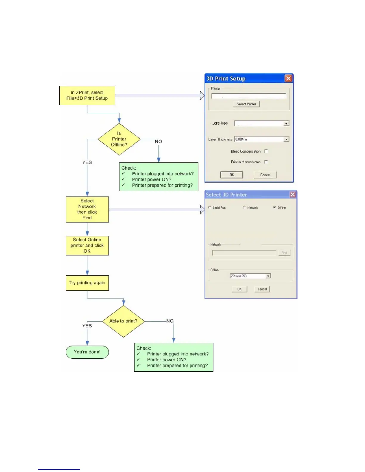
7.7 Network Errors - Cannot Connect to Printer
If you have trouble connecting to your printer over the network, follow the troubleshooting flowchart below.

Table of Contents

Related product manuals