EasyManua.ls Logo

Cotek AD-1500 - Page 51

Default Icon
60 pages
Print Icon
To Next Page IconTo Next Page
To Next Page IconTo Next Page
To Previous Page IconTo Previous Page
To Previous Page IconTo Previous Page
Loading...
48
parameters.
SNMP Config
Configure multiple community names.
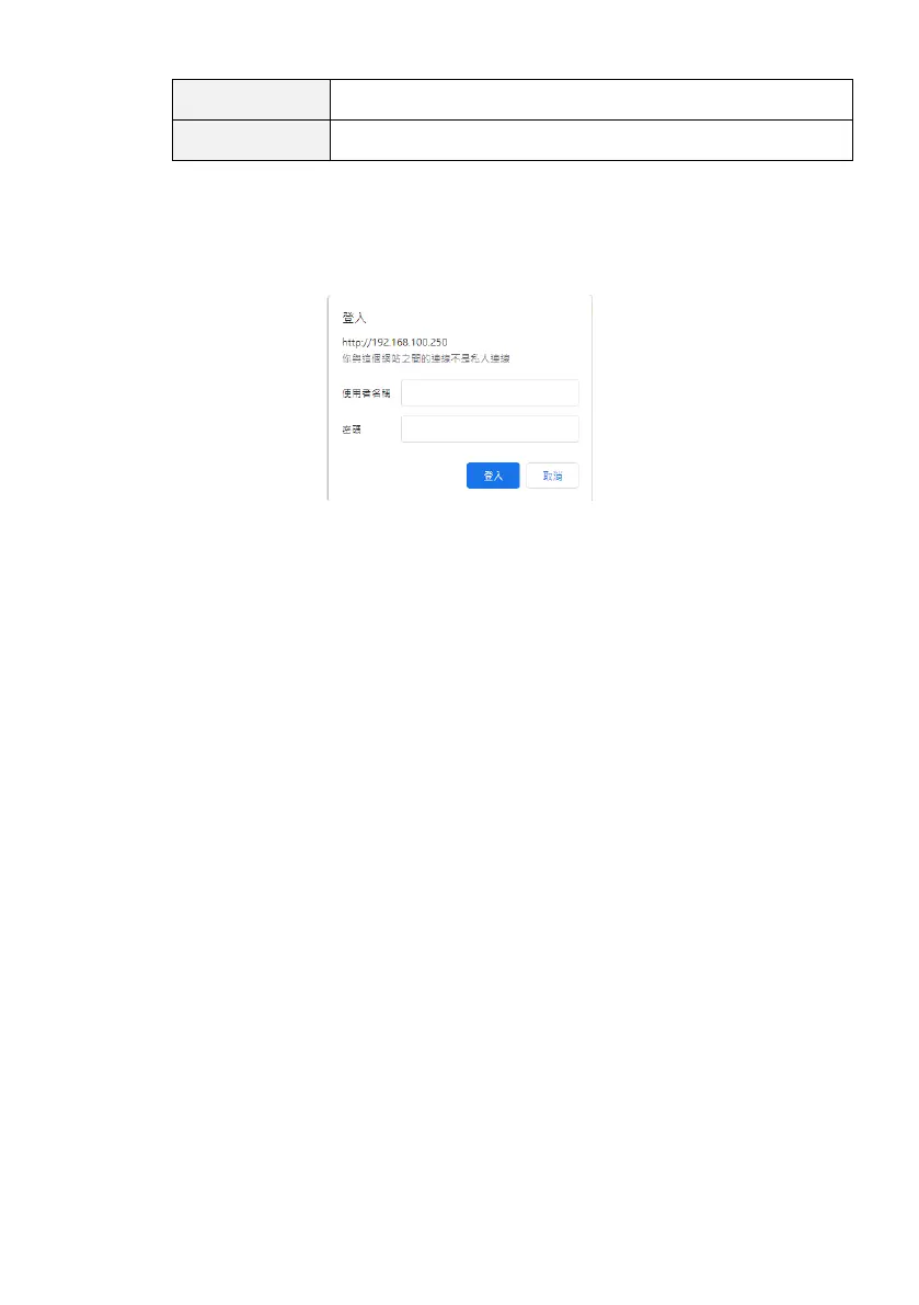
Authorized access and Password
After logging in with the password, you can simultaneously configure in D11.
Access security of D11
Each Device set and control is protected by a freely selectable password.
Password
The default user name/password is “admin” and “0000”.
Change Password
Password can be changed at “POWER CONFIG” Tag in D11 Device.
Password forgotten
You can reset Password using your Reset Button. The Reset Button is positioned
behind a small hole on the front panel of D11. Press the Reset Button and remove
the power for a few seconds and repower D11 in order to reset it.
4-9-3 Power Config