EasyManua.ls Logo

Siemens SIMATIC RF1070R - Page 24

Siemens SIMATIC RF1070R
34 pages
Print Icon
To Next Page IconTo Next Page
To Next Page IconTo Next Page
To Previous Page IconTo Previous Page
To Previous Page IconTo Previous Page
Loading...
4 Operation
Reading out UID with SIMATIC RF1070R
Article ID: 109780625, V1.0, 09/2020
24
© Siemens AG
2020 All rights reserved
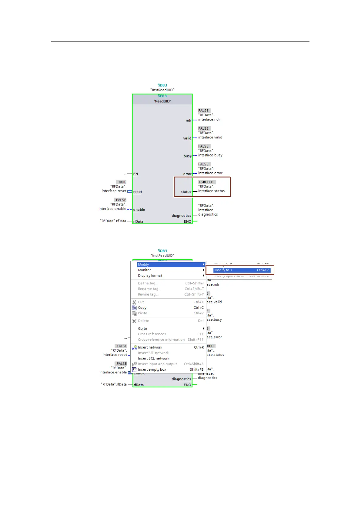
Result:
The parameterization of the CM1241 RS232 communication module and
resetting of the SIMATIC RF1070R reader have been completed successfully
(status: 16#0001).
Before you activate "enable" for the first time, a reset must occur.
3. Activate the "enable" input.

Related product manuals