EasyManua.ls Logo

BeyondTel USB Phone - Page 18

Default Icon
20 pages
Print Icon
To Next Page IconTo Next Page
To Next Page IconTo Next Page
To Previous Page IconTo Previous Page
To Previous Page IconTo Previous Page
Loading...
User Manual for USB Phone with LCD
- 18 - Version 2.0.0.2 2006-07-11
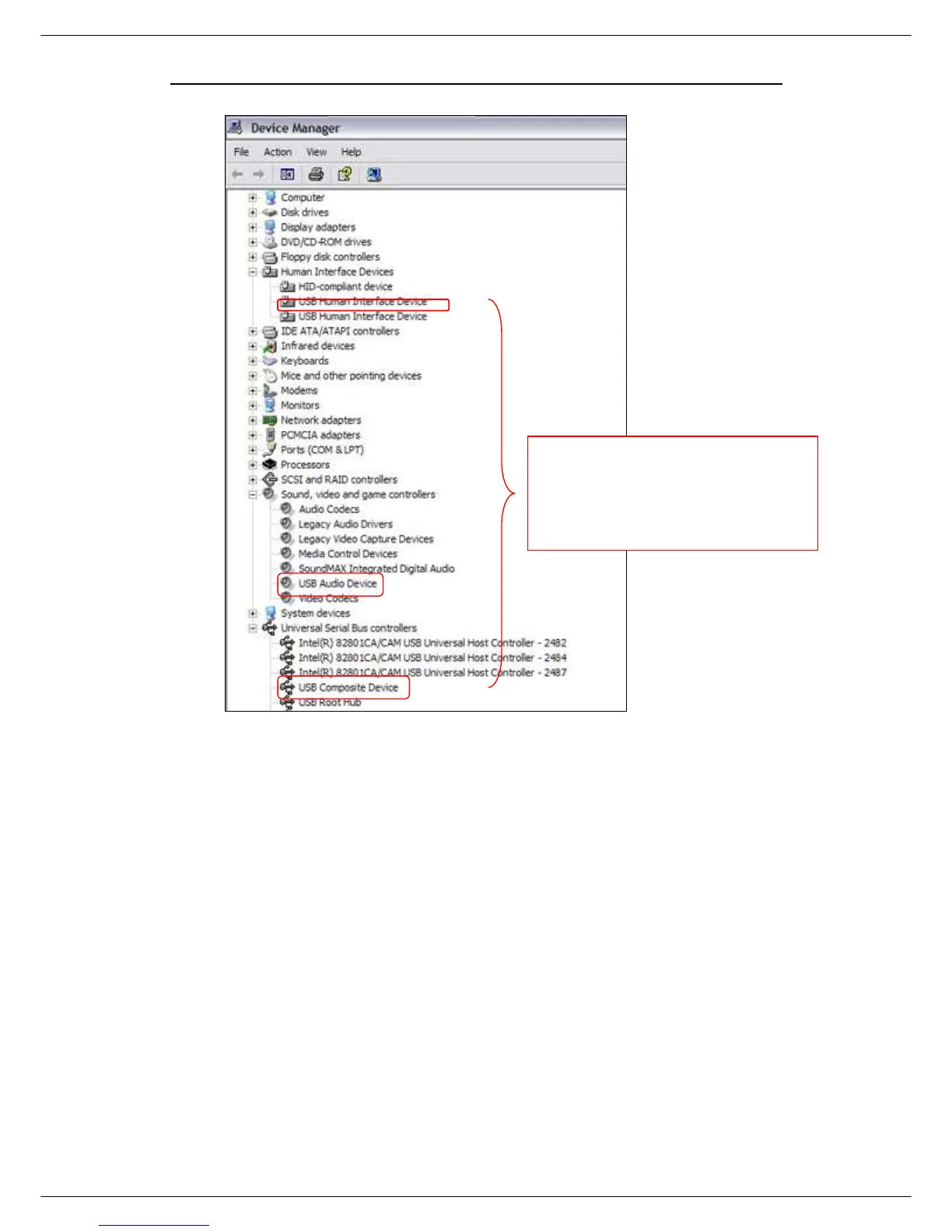
If there is
a question mark or an
exclamation mark
with one of these
devices, please follow the guideline
below.