EasyManua.ls Logo

Denon AVR-X6500H

Denon AVR-X6500H
201 pages
To Next Page IconTo Next Page
To Next Page IconTo Next Page
To Previous Page IconTo Previous Page
To Previous Page IconTo Previous Page
Loading...
3-10. Error Code H1-10 failure detection procedure
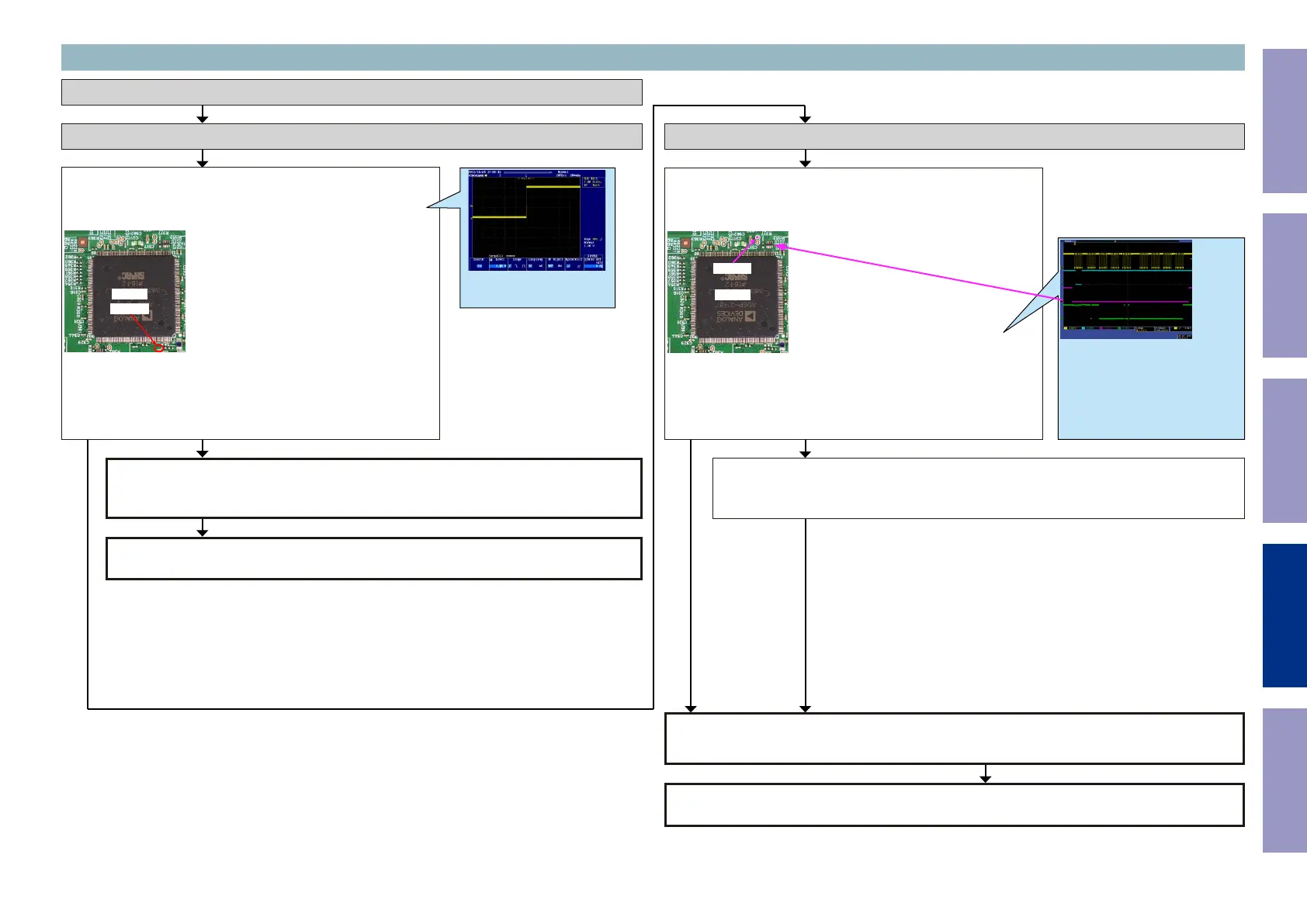
Checking device. [U301 : ADSP21487]
Check item(3-10.1.). Checking the reset :
Check the CPU.
Is the waveform of the TP near the DSP [U301] correct (like the one
shown in the diagram) when the power is turned on?
U301
RESET
Checking the reset waveform. (DSP3)
Recheck from check item (3.1.)
If it does not work, replace the PCB.
Check the reset circuit between CPU [U6201] and DSP [U301].
If there is no problem, the DSP [U301] is faulty.
Replace with a new device.
NOYES
Examples of conî™°rmation waveform
Voltage scale : 1.0V/div
Time scale : 20ms/div
Check item(3-10.2.). Check the SPI communication line :
Check the CPU.
Is the "SPI" waveform of the TP near the DSP [U301] correct (like
the one shown in the diagram) when the power is turned on?
U301
CS
Check item(3-10.3.). Check the SPI communication line :
Check DSP [U301], CPU [U6201] patterns as well as soldering.
If there is no problem, go to the next step.
Check the SPI communication line. (DSP3)
DSP [U301] is faulty.
Replace with a new device.
*The diagram shows an example.
(Signal patterns vary depending on the tim-
ing.)
Points for checking waveforms
- Crest value (3.3V normally)
- Signal change
Voltage scale : 2.0V/div
Time scale : 2us/div
NOYES
Recheck from check item (3.1.)
If it does not work, replace the PCB.
Before Servicing
This Unit
Electrical Mechanical Repair Information Updating
114

Table of Contents

Other manuals for Denon AVR-X6500H

Related product manuals